الانتقال إلى المحتوى
View in the app

A better way to browse. Learn more.

مجموعة مستخدمي أوراكل العربية

A full-screen app on your home screen with push notifications, badges and more.

To install this app on iOS and iPadOS
  1. Tap the Share icon in Safari
  2. Scroll the menu and tap Add to Home Screen.
  3. Tap Add in the top-right corner.
To install this app on Android
  1. Tap the 3-dot menu (⋮) in the top-right corner of the browser.
  2. Tap Add to Home screen or Install app.
  3. Confirm by tapping Install.

Error Runtime

Featured Replies

بتاريخ:

السلام عليكم ورحمة الله وبركاته

صبحكم الله بالخير اساتذتنا الكبار

 

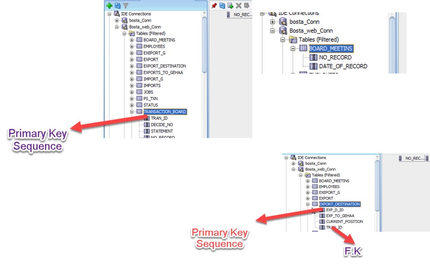
صممت فورم من ثلاث جداول BoardMeeting  وعملت حقل no_record and Date Primary key معاً والجدول الثاني transaction وعملت فيه حقلFK للجدول الاول ثم عملت الجدول الثالث وجعلت حقل id FK للجدول الثاني وعند الرن وعمل حفظ ظهرت رسالة الخطأ التالية :

 

ORA-02291: integrity constraint (BOSTA_WEB.EXPORT_DESTINATION_FK1) violated - parent key not found ORA-06512: at line 1

 

 

فهل من حل لهذه المشكلة

 

شكرا جزيلاً

post-155486-0-61533400-1486972107_thumb.jpg

post-155486-0-52462400-1486972134_thumb.jpg

بتاريخ:

يمكنك التأكد من constraint EXPORT_DESTINATION_FK1 لمعرفة الجدول والحقل الذي سبب المشكلة

بتاريخ:
  • كاتب الموضوع

السلام عليكم ورحمة الله وبركاته

اخانا الباشمهندس / مصطفي 

كيف حالك

المشكلة من غير ال sequence مش موجودة بتظهر فقط عند تفعيل الــ Sequence

بتاريخ:

عند تفعيلها أين بالضبط؟

بتاريخ:
  • كاتب الموضوع

عند تفعيلها من داخل EOs وجعل الحقل DBsequence وانا جربت الفروم من غير الsequence اشتغلت بدون اي مشاكل 

بتاريخ:

لا أعتقد أن sequence هو سبب المشكلة فهو في النهاية قيمة يتم تسجيلها في الحقل

انضم إلى المناقشة

يمكنك المشاركة الآن والتسجيل لاحقاً. إذا كان لديك حساب, سجل دخولك الآن لتقوم بالمشاركة من خلال حسابك.

زائر
أضف رد على هذا الموضوع...

برجاء الإنتباه

بإستخدامك للموقع فأنت تتعهد بالموافقة على هذه البنود: سياسة الخصوصية

Account

Navigation

البحث

إعداد إشعارات المتصفح الفورية

Chrome (Android)
  1. Tap the lock icon next to the address bar.
  2. Tap Permissions → Notifications.
  3. Adjust your preference.
Chrome (Desktop)
  1. Click the padlock icon in the address bar.
  2. Select Site settings.
  3. Find Notifications and adjust your preference.