الانتقال إلى المحتوى
View in the app

A better way to browse. Learn more.

مجموعة مستخدمي أوراكل العربية

A full-screen app on your home screen with push notifications, badges and more.

To install this app on iOS and iPadOS
  1. Tap the Share icon in Safari
  2. Scroll the menu and tap Add to Home Screen.
  3. Tap Add in the top-right corner.
To install this app on Android
  1. Tap the 3-dot menu (⋮) in the top-right corner of the browser.
  2. Tap Add to Home screen or Install app.
  3. Confirm by tapping Install.

مساعدة في تصميم : Er & Eer Diagrams

Featured Replies

بتاريخ:

السلام عليكم ورحمة الله وبركاته

 

مرحبا فيكم اخواني الأعضاء .. أتمنى تكونوا بأتم الصحة والعافية 

 

حبيت أطلب منكم مساعجة بسيطة في تصميم er للـ case study هذي   :rolleyes: 

 

وانا مبتدئـة في مجال الداتا بيس :wub:  عندي مجموعة اسئلة واصمم لها ER و EER حليت كل الاسئلة  :P 

 

بس باقي هذا السؤال ماعرفت كيف اعملها بالضبط لان الـENTITIES غامضة بالسؤال  :blink: 

 

لو تقدروا تساعدوني أو تحددون العلاقات والـ ENTITY والـ ATTRIBUTES عشان يساعدني بالحل  :wub: 

 

اكـون لكم من الشاكرين ولكم جزيل الشكر  :wub:  

 

 

السؤال

 

 

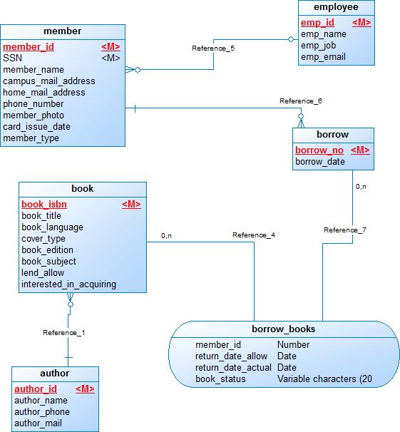
A library has approximately 16,000 members, 100,000 titles, and 250,000 volumes. The librarian ensures that the books that members want to borrow are available when the members want to borrow them. Also, the librarians must know how many copies of each book are in the library or out on loan at any given time. A catalog of books is available online that lists books by author, title, and subject area. The reference librarian wants to be able to access this description when members request information about a book. Books can be checked out for 21 days.

To become a member of the library, applicants fill out a form including their SSN, campus and home mailing address, and phone numbers. The librarians then issue a numbered, machine-readable card with the member’s photo on it. This card is good for four years from the issue date. Professors at the institute are considered automatic members. When a new faculty member joins the institute, his or her information is pulled from the employee records and a library card is mailed to his or her campus address.

The library does not lend some books, such as reference books, rare books, and maps. The librarians must differentiate between books that can be lent and those cannot be lent. In addition, the librarians have a list of some books they are interested in acquiring but cannot obtain, such as rare or out-of-print books and books that were lost or destroyed but have not been replaced. The librarians must have a system that keeps tracks of books that cannot be lent as well as books that they are interested in acquiring.

Some books may have the same title; therefore, the title cannot be used as a means if identification. Every book is identified by its International Standard Book Number (ISBN), a unique international code assigned to all books. Two books with the same title can have different ISBNs if they are in different languages or have different bindings (hard cover or soft cover). Editions of the same book have different ISBNs.

The proposed database system must be designed to keep track of the members, the books, the catalog, and the borrowing activity.

 

 

 

وان شاء الله أكـون عضوة دائمة لكي أستفيد من خبراتكم  :wub:

بتاريخ:
  • كاتب الموضوع

يعطيك العافية أخــوي ماقصرت 

 

مرررة شـكككراً  :wub:

انضم إلى المناقشة

يمكنك المشاركة الآن والتسجيل لاحقاً. إذا كان لديك حساب, سجل دخولك الآن لتقوم بالمشاركة من خلال حسابك.

زائر
أضف رد على هذا الموضوع...

برجاء الإنتباه

بإستخدامك للموقع فأنت تتعهد بالموافقة على هذه البنود: سياسة الخصوصية

Account

Navigation

البحث

إعداد إشعارات المتصفح الفورية

Chrome (Android)
  1. Tap the lock icon next to the address bar.
  2. Tap Permissions → Notifications.
  3. Adjust your preference.
Chrome (Desktop)
  1. Click the padlock icon in the address bar.
  2. Select Site settings.
  3. Find Notifications and adjust your preference.