الانتقال إلى المحتوى
View in the app

A better way to browse. Learn more.

مجموعة مستخدمي أوراكل العربية

A full-screen app on your home screen with push notifications, badges and more.

To install this app on iOS and iPadOS
  1. Tap the Share icon in Safari
  2. Scroll the menu and tap Add to Home Screen.
  3. Tap Add in the top-right corner.
To install this app on Android
  1. Tap the 3-dot menu (⋮) in the top-right corner of the browser.
  2. Tap Add to Home screen or Install app.
  3. Confirm by tapping Install.

استفسار بخصوص نظام مخازن

Featured Replies

بتاريخ:

السلام عليكم اساتذتنا الافاضل

 

اقوم بعمل نظام مخازن لشركة سيراميك وتواجهنى مشكلة فى تكوين مقاطع تكويد الصنف وهى ان عناصرتكويد الصنف معتمدين على بعض مثال

العناصر هى النوعية ( حوائط / ارضيات) - المقاسات (25*35) يعتمد على الاختيار الاول - الموديل ( ... ) يعتمد على الاختيارين الاول والثانى - اللون يعتمد على ما سبق - الفرز يعتمد على ماسبق

المطلوب طريقة ربط هذه العناصر ببعض عند تكوين صنف جديد بحيث لما اختار النوعية تظهر قائمة المقاسات الخاصة بالنوعية المختارة فقط وعند اختيار المقاس تظهر بقائمة بالموديلات الخاصة بالنوعية والمقاس المختارين فقط وهكذا باقى العناصر .

هل يوجد طريقة غير عمل لكل عنصر جدول مرتبط بالعنصر الاخر اى عند وجود 6 عناصر اقوم بانشاء 6 جداول معتمده على بعض؟

اعتذز للاطالة وارجو افادتى بالطريقة المثلى فى هذه الحالة

 

بتاريخ:

السلام عليكم ورحمة الله 

 

توجد أكثر من طريقة لتكويد الصنف 

 

يمكنك استخدام حقل واحد بأسم Item_No  طولة 11

وسيستخدم هذا الحقل في جداول اخري لتسجيل الحركات التي تتم على الصنف كفتاح اجنبي Foregin key 

 

يمكن تقسيم كود أو رمز الصنف الى مجموعة مفاطع مثل

itemtype- itemsize-modelno - colorcode

ويتم تخصيص عدد معين من الاماكن داحل رمز الصنف

مثل

itemtype = 3

itemsize = 2

modelno = 4

colorcode = 2

مع اي تقسبمات اخرى مناسبه 

وبالتالي سيكون شكل الترميز 

xxx-xx-xxxx-xx

010-01-1001-11

010-02-1012-12

 

وسيتم اعداد جداول وصفية لكل رمز مستخدم 

مثل جدول رموز الألوان 

11 red

12 white

 وايضا جدول رموز نوع المنتج

وجدول رموز  الموديلات

 

مشاركات سابقة بالمنتدى

http://www.araboug.org/ib/index.php?showtopic=34097

 

http://www.araboug.org/ib/index.php?showtopic=29067&page=1

بتاريخ:
  • كاتب الموضوع

فى البداية احب اشكر حضرتك على اهتمامك أ / Amgad 

ولكن يوجد بعض الملاحظات محتاج راى حضرتك فيها

1 - مع وجود تصنيف من نوع سيراميك له عناصر خاصة به يوجد ايضا تصنيف ديكور وله عناصر خاصة ايضا وبهذه الطريقة سوف اقوم بعمل جداول كثيرة بعدد العناصر 

    عناصر خاصة بالتصنيف الاول وعناصر خاصة بالتصنيف التانى هل لا يوجد طريقة تغنى عن هذه الجداول الكثيرة؟

2 - فى التكويد مطلوب عمل التكويد فى ترتيب معين بمعنى ان عنصر النوعية مثلا يحتوى على 1 حوائط و 2 ارضيات ثم عنصر المقاس رقمه يعتمد على النوعيه فمثلا الحوائط

     لها مقاسات 1 / 2 / 3 الخ رقمها فريد على مستوى النوعيه والارضيات تحتوى على مقاسات 1 / 2 / 3 الخ ورقمها يعتمد على النوع الثانى وهكذ باقى العناصر ايضا فكيف تحل هذه المشكله؟

انا توصلت لحل وهو عمل جدول للتصنيف يكون له كيان ضعيف يسمى عناصر التصنيف ويكون لهما جدول اخر اسمه قيم عناصر التصنيف وتأخد ارقام القيم المختارة من اللست فى حقل كود الصنف

ولكن بهذه الطريقة لن تكون العناصر معتمدة على بعض سيكون كل عنصر غير مرتبط بالذى قبله هذا ما استطعت الوصول اليه فهل لحضرتك تصور اخر اكثر افادة؟

واكرر شكرى لوقت حضرتك معايا

بتاريخ:

السلام عليكم ورحمة الله 

 

 بداية يجب أولا التفكير في التصميم الأمثل للجداول والعلاقات بينها ... ثم التفكير في الحل البرمجي في الشاشات 

 

 

عناصر خاصة بالتصنيف الاول وعناصر خاصة بالتصنيف التانى هل لا يوجد طريقة تغنى عن هذه الجداول الكثيرة؟

 

 

هذا لا يتطلب جداول كثيرة ... فهو جدول واحد 

رمز التصنيف + اسم التصنيف 

 

---------------------

 

فكرة ارتباط العنصر بعنصر اخر تكون من خلال 

في نفس الجدول 

يكون هناك forign key with primary key

self join

 

اي ان كل كود صنف سيكون له كود صنف رئيسي ( اب له ) مرتبط بعلاقه معه one to many 

 

وكما تعرف ان رمز الصنف سوف يستخدم في جدول ارصدة الأصناف وجداول الحركات التي تتم على الأصناف ... 

 

كيف تفكر في موضوع ارصدة الأصناف في المستودع او المخزن .... أو كارت الصنف 

 

عموما ... اعرض امثلة لنوعية البيانات لديك  

وكيف سستعامل معها مخزنيا وتسجيل حركات اضافة وصرف عليها 

 

---------------

توجد طريقة اخرى للتكويد باستخدام مفهوم segments 

اي ان رمز الصنف سيكون مقسم على أكثر من حقل 

الحقل الاول item_yype  length 2

الحقل الثاني item_main_code length 3

الحقل الثالث item_size_no length 1

الحقل الرابع item_color_code length 2

سيتم التعامل مع الأربعه حقول مجتمعه كمفتاح اساسي مركب composit key

وسيتم الريط مع جداول الحركات على رمز الصنف كمفتاح اجنبي  

 

يمكن ربط  قيمة الحقل الثالث كمفتاح اجنبي مع جدول خارجي 

بتاريخ:
  • كاتب الموضوع

بعد التحية استاذ / Amgad

1 - انا اقصد بجداول كثيرة جداول تعريف النوعية والمقاسات والالوان والفروز فعلى ما فهمت سوف احتاج جدول لكل عنصر داخل التكويد لو انا فاهم غلط ياريت توضحلى الفكرة اكثر؟

2 -  ان عناصر التصنيف غير ثابتة بمعنى ان تصنيف السيراميك له خصائص نوعية ومقاس وموديل ولون وفرز اما تصنيف الديكور فخصائصه هى النوعية سنجل (بلاطة ديكور او وزرة) و مقاس وموديل وشكل (a,b,c,....) وفرز و نوع ( جولد او عادى ) فكيف ستجتمع هذه العناصر فى جدول واحد وكل تصنيف له خصائصه؟

 

3 - اسف مش فاهم ازاى سيلف جوين ممكن يتعمل فى الحالة دى؟

اما بنسبة لطريقة التعامل مع الصنف اكيد عن طريق الكود المكون من مقاطع كل مقطع يدل على خاصية من خصائص الصنف  مثال (01-01-01-01-01) بدون وجود رمز - هذا لتوضيح الفكرة فقط مشكلتى فى الطريقة دى ان كل عنصر كوده مستقل بذاته 

غير معتمد على العنصر الذى قبله وهذا غير منطقى بمعنى ( عند تكويد صنف تظهر العناصر مثلا على شكل ليست لكل عنصر يوجد ليست تحتوى على النوعية (حوائط / ارضيات) ثم من المفترض ان التى تليها تظهر المقاسات التى تنتمى للنوعية المختارة من الليست الاولى وهكذا بالتتابع باقى العناصر معتمدة على بعض.

اتمنى اكون ما طولتش على حضرتك باسالتى واكون قدرت اوصل لحضرتك المشكله فين بالظبط فى البيزنس اللى معايا

بتاريخ:

السلام عليكم ورحمة الله 

 

 

 

 

3 - اسف مش فاهم ازاى سيلف جوين ممكن يتعمل فى الحالة دى؟

 

يتم تطبيق فكرة الself join عند اعداد دليل الحسابات أو شجرة الحسابات 

 

بمعن ان كل كود يكون مرتبط بكود أب له 

 

وستكون العلاقة محققه من خلال خصائص قواعد البيانات في الربط 

 

السجل سيحتوى رمز الكود كمفتاح رئيسي وفي نفس السجل سيكون رمز كود الأب كمفتاج أجنبي 

 

ويوجد أمر يستخدم مع الsql  يظهر لك رموز الأكواد كشجرة متسلسلة 

 

مثال 

رمز المفتاح  الأساسي للجدول - الوصف - رمز الصنف الأب مفتاح أجنبي -           رقم المستوى 

01-00-00 مستوي اول رئيسي بدون أب أعلى مستوى        1

01-01-00 مستوى فرعي اول   00-00-01                          2

01-02-00 مستوى فرعي اول  00-00-01                           2

01-01-01  مستوى فرعي ثاني 00-01-01                                3

01-01-02 مستوى فرعي ثاني 00-01-01                                 3

01-02-01 مستوى فرعي ثاني 00-02-01                                 3

 

02-00-00 مستوى أول رئيسي بدون أب .... أعلى مستوى                 1

02-01-00 مستوى فرعي أول 00-00-02                                  2

 

اهم خاصية في هذا الأسلوب هو المحافظة على الإعتمادية

بمعنى عدم السماج بإضافة رمز صنف ليس له أب ( ما عدا الرمز الأعلى الذي لا يوجد له رمز أعلى منه )

وعدم السماح بحذف رمز صنف له رموز أصناف تابعه 

 

المثال الأخر المشهور لتطبيق ال self join

في جدول بيانات الموظفين 

هو علاقة الموظف بالمدير الذي برأسه ( كل موظف له مدير ... ماعدا رئيس مجلس الإدارة ليس له موظف رئيس ) 

بتاريخ:
  • كاتب الموضوع

السلام عليكم 

 

بعد التحية أستاذ / Amgad

اولا  : اسف على التأخير فى الرد بسبب ظروف خارجة عن ارادتى

ثانيا  : انا فعلا كنت ناسى خالص فكرة ال self join ومجاش فى بالى امكانية استخدامها فى هذه الحالة

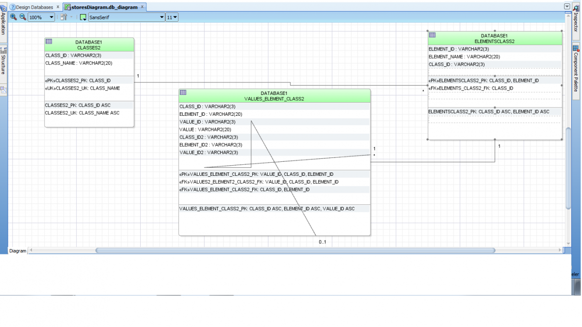
        بعد النظر فى شرح حضرتك فى اخر تليق توصلت لحل هذه المشكلة ومرفق فى المرفقات صورة للتحليل قبل استخدام ال (self join (stores1 و صورة اخرى للتحليل بعد استخدام ال 

       (self join (stores2  

        مع الوضع فى الاعتبار تكويد الصنف عن طريق عمل مجموعة من LOVs تحتوى على قيم العناصر معتمدة على بعض يقوم المستخدم باختيار قيمة من كل lov لكل عنصر لهذا التصنيف

       ويخزن فى حقل كود الصنف فى جدول الاصناف كود كل قيمة عنصر تم اختياره من LOVs كونكات بجانب بعض بهذا الشكل ( 01010101010101 )

       وفى حقل اسم الصنف يكون بجلب قيمة كل عنصر وعمل كونكات بجانب بعضهم بهذا الشكل ( سيراميك كليوباترا 25*50 موتيف بيج فرز أول )ويتم التعامل مع مع الصنف بكود الصنف كامل .

      هذا ما استطعت الوصول اليه ارجو من حضرتك النظر فى ال diagram المرفق واذا كان يوجد اى ملاحظات او اخطاء فى طريقة التحليل او يوجد حل افضل لم استطع الوصول اليه توضيحه لى       اكون شاكر جدا لحضرتك وربنا يجازيك خير على تعبك معايا .

post-34915-0-72971400-1446668674_thumb.jpg

post-34915-0-16111100-1446668679_thumb.png

تم تعديل بواسطة ehab gamal

بتاريخ:

السلام عليكم ورحمة الله 

 

تمام 

 

بشكل عام ... فكر في التحليل والتصميم  للجداول والعلاقات بينها ... بعض النظر عن طريق الحل البرمجي ... لوجود أكثر من اداه للبرمجة 

  • بعد 2 أسابيع...
بتاريخ:
  • كاتب الموضوع

السلام عليكم أ /  Amgad 

                                  بعد التحية 

ارجو من حضرتك لو امكن ان تلقى نظرة على تحليل نظام المخازن الذى قمت بعمله وهو موجود بالمرفقات وتعطينى رأيك فى التحليل الاساسى للنظام

واعطائى النصائح والتعديلات المقترحة وهل هذا التحليل كافى ام ينقصه اشياء اخرى ولك جزيل الشكر هل اهتمامك

 

 

stores2.txt

بتاريخ:

السلام عليكم ورحمة الله 

 

ملاحظة مبدئية 

ALTER TABLE IMPORT_DETAILS
ADD CONSTRAINT IMPORTS_DETAILS_FK FOREIGN KEY
(
  IMPORT_TYPE_ID 
, STORE_ID 
, IMPORT_ID 
)
REFERENCES IMPORTS
(
  IMPORT_ID 
, IMPORT_TYPE_ID 
, STORE_ID 
)

يجب ان تكون أعمدة الربط بين الجدولين بنفس الترتيب 

راجع اوامر الريط مرة اخرى ... والتأكد منها 

 

هل ممكن اضافة comment  لأعمدة الجداول واسمائها .... واعادة ارسال الملف 

بتاريخ:
  • كاتب الموضوع

السلام عليكم أ /  Amgad 

 

تمام سوف اقوم باعادة النظر على اعمدة الربط فى الجداول مرة اخرى .

هل تقصد عمل شرح توضيحى لكل جدول والاعمدة الخاصة به؟ام شىء اخر؟

بتاريخ:

السلام عليكم ورحمة الله

موضوع مهم ونقاااااش جدااا رااائع

أشكرك المهندس القدير الأستاذ أمجد على الحلول..

 

والأخ إيهاب على طرحة ومحاولة إيجاد الحل المناسب والإستمرار على ذلك..

 

 

مووفقين..

  • بعد 2 سنة...
بتاريخ:

كيفية عملها برمجيا وشكرا

انضم إلى المناقشة

يمكنك المشاركة الآن والتسجيل لاحقاً. إذا كان لديك حساب, سجل دخولك الآن لتقوم بالمشاركة من خلال حسابك.

زائر
أضف رد على هذا الموضوع...

برجاء الإنتباه

بإستخدامك للموقع فأنت تتعهد بالموافقة على هذه البنود: سياسة الخصوصية

Account

Navigation

البحث

إعداد إشعارات المتصفح الفورية

Chrome (Android)
  1. Tap the lock icon next to the address bar.
  2. Tap Permissions → Notifications.
  3. Adjust your preference.
Chrome (Desktop)
  1. Click the padlock icon in the address bar.
  2. Select Site settings.
  3. Find Notifications and adjust your preference.