الانتقال إلى المحتوى
View in the app

A better way to browse. Learn more.

مجموعة مستخدمي أوراكل العربية

A full-screen app on your home screen with push notifications, badges and more.

To install this app on iOS and iPadOS
  1. Tap the Share icon in Safari
  2. Scroll the menu and tap Add to Home Screen.
  3. Tap Add in the top-right corner.
To install this app on Android
  1. Tap the 3-dot menu (⋮) in the top-right corner of the browser.
  2. Tap Add to Home screen or Install app.
  3. Confirm by tapping Install.

تحليل نظام مركز تدريب ...أرجو إبداء الرأي

Featured Replies

بتاريخ:

سلام عليك

 

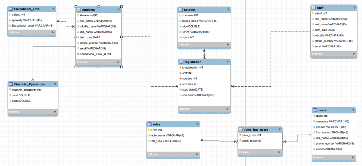
الإخوة الكرام لقد قمت بتصميم قاعدة بيانات مركز تدريب على الشكل الذي ترونه في الصورة

post-138839-0-45359000-1409404539_thumb.png

 

أرجو ان لا تبخلوا علي بآرائكم

بتاريخ:

السلام عليكم ورحمة الله 

 

الأخ / أحمد 

 

بإفتراض  أن المادة التدريبية يمكن تدريسها من خلال محاضر أو أكثر من محاضر 

يتطلب الأمر إعتبار أن العلاقة بين جدول البيانات الأساسية للمحاضر والبيانات الأساسية للمواد التدريبية  هي علاقة من نوع many to many 

بمعنى ان المادة التدريبية يمكن اي يتم تدريسها من خلال محاضر أو أكثر 

وأن المحاضر يمكن ان يقوم بتدريس مادة تدريبية أو أكثر 

ولتحقيق علاقة ال many to many يجب انشاء جدول وسيط "المواد التي يدرسها محاضر في دوره تدريبية معينه" بين جدولي المحاضر والمواد التدريبية 

وهذا الجدول الجديد  يتكون من رقم المحاضرfk -   ورقم المادة التدريبية fk  - ورقم الدورة

ومفتاح الجدول هو رقم الدورة pk 

ويمكن اضافة بيانات أخرى للجدول مثل تاريخ بدء الدورة - تاريخ انتهاء الدورة - العدد المسموح به للحضور - حالة الدورة (  يمكن التسجيل - اغلق التسجيل بالدورة - الدورة مؤجلة - الدورة ملغية - ...) - مكان إنعقاد الدورة - وغيرها من البيانات المهمه على مستوى كل دورة مخطط لإنعقادها ..

 

على أن يتم ربط رقم الدورة مع جدول إجراءات التسجيل 

 

الفكرة المقترحة على اساس ان الدورة الواحدة تحتوى مادة واحده فقط ( حسب رسمك السابق ) 

بتاريخ:
  • كاتب الموضوع

شكرا استاذ أمجد ، تم العمل بمقترحك

 

طبعا والخلل سيكون دائما لطالما لم نعاين المشروع على أرض الواقع

 

وذلك ما لم افعله ، ولم يكن تحليلي إلى بالبحث بالشبكة

  • بعد 1 سنة...
بتاريخ:

السلام عليكم 

يا استاذ امجد ممكن تزودنا بالرسمة ERD  بعد التعديلات الي ضفتها

انا بحاجة ضرورية لها 

وتقبل فائق الشكر والاحترام لحضرتك وللاستاذ احمد والله انتفعت من التحليل 

بتاريخ:

السلام عليكم ورحمة الله 

 

لا يوجد لدي ال ERD  بعد الملاحظات التى اقترحتها عليه 

ولكنك من الممكن الإطلاع عليها وإجراء بعض التعديلات عليها 

 

توجد افكار وموضوعات مماثلة بالمنتدى ... يمكنك استخدام خاصية البحث للوصول اليها 

 

مرفق رسمتين PDM , CDM من مشاركة سابقة بالمنتدى 

school_erd.jpg

school_pdm.jpg

بتاريخ:

مشكور ما قصرت جزاك الله خير 

انضم إلى المناقشة

يمكنك المشاركة الآن والتسجيل لاحقاً. إذا كان لديك حساب, سجل دخولك الآن لتقوم بالمشاركة من خلال حسابك.

زائر
أضف رد على هذا الموضوع...

برجاء الإنتباه

بإستخدامك للموقع فأنت تتعهد بالموافقة على هذه البنود: سياسة الخصوصية

Account

Navigation

البحث

إعداد إشعارات المتصفح الفورية

Chrome (Android)
  1. Tap the lock icon next to the address bar.
  2. Tap Permissions → Notifications.
  3. Adjust your preference.
Chrome (Desktop)
  1. Click the padlock icon in the address bar.
  2. Select Site settings.
  3. Find Notifications and adjust your preference.