الانتقال إلى المحتوى
View in the app

A better way to browse. Learn more.

مجموعة مستخدمي أوراكل العربية

A full-screen app on your home screen with push notifications, badges and more.

To install this app on iOS and iPadOS
  1. Tap the Share icon in Safari
  2. Scroll the menu and tap Add to Home Screen.
  3. Tap Add in the top-right corner.
To install this app on Android
  1. Tap the 3-dot menu (⋮) in the top-right corner of the browser.
  2. Tap Add to Home screen or Install app.
  3. Confirm by tapping Install.

مساعدة في تمرين ... للتأكد من الإجابات لرسم Erd واوامر Sql

Featured Replies

بتاريخ:

عندي استفسار .......ضروري جدا

وارجو المساعدة

عندي واجب اوراكل وحليته بس مش متأكد من الحل
ممكن حد يأكدلي اذا كان صح او غلط

الاسئلة والحلول في المرفقات ...............ارجو المساعدة للاهمية الشديدة

وشكرا

 

answers.pdf

Semester Project.pdf

بتاريخ:

السلام عليكم ورحمة الله 

 

رسمة الERD

للحالة الدراسية video sharing site

 

توجد ملاحظة على جدول ال users  المفروض يكون اسمه customer حسب المذكور في  التمرين

 

عمود ال age  عمر العميل 

يتم استبدالة بتاريخ الميلاد للعميل 

 

لأته لا يفضل تخزين بيانات يمكن حسابها 

 

لأنه يمكن حساب العمر في اي وقت ...  باستخدام معادلة تاريخ اليوم - تاريخ الميلاد = العمر 

 

وايضا  اذا احتفظت بعمر المستخدم الان = 25 

كيف سيتم التعامل معه بعد مرور سنة واحدة ... ستظل القيمة بالجدول = 25 

بتاريخ:
  • كاتب الموضوع

السلام عليكم ورحمة الله 

 

توجد ملاحظة على جدول ال users  المفروض يكون اسمه customer حسب المذكور في  التمرين

 

عمود ال age  عمر العميل 

يتم استبدالة بتاريخ الميلاد للعميل 

 

لأته لا يفضل تخزين بيانات يمكن حسابها 

 

لأنه يمكن حساب العمر في اي وقت ...  باستخدام معادلة تاريخ اليوم - تاريخ الميلاد = العمر 

 

وايضا  اذا احتفظت بعمر المستخدم الان = 25 

كيف سيتم التعامل معه بعد مرور سنة واحدة ... ستظل القيمة بالجدول = 25 

يعني مفيش مشكلة غير النقطتين دول بس الـ customer  والـ Age ؟؟؟؟؟

بتاريخ:

 

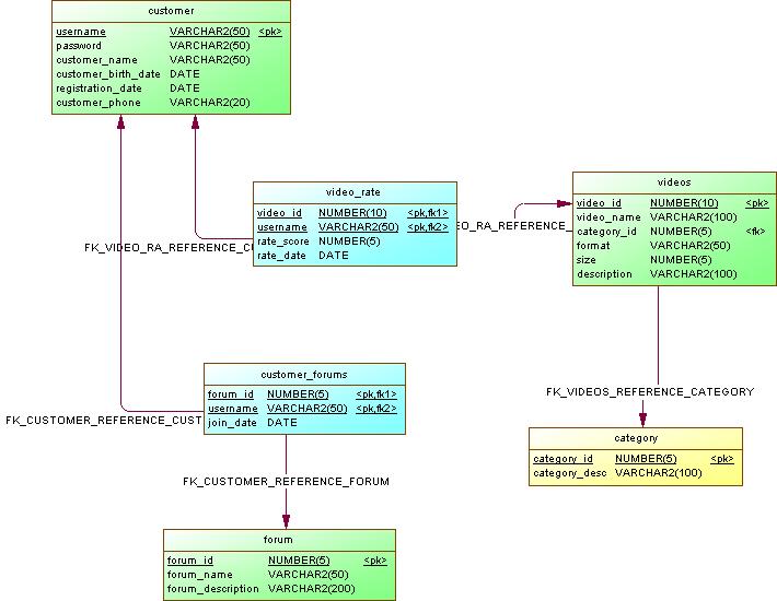
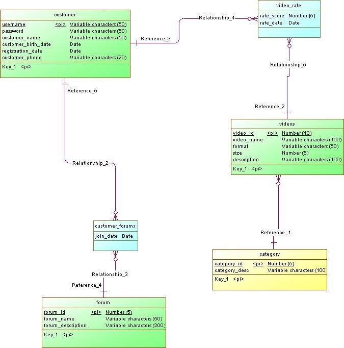
السلام عليكم ورحمة الله 

 

توجد ملاحظات اخرى عن الخطوط الظاهرة الممثلة لنوع العلاقة ... غير متماثلة على مستوى الرسم ككل 

بمعنى ان تمثيل العلاقة بين videos and video_category هي من نوع one to many  ولكن شكل الخط الواصل بينهما غير معبر عن نوع العلاقة 

 

ايضا rate_score

من المفترض ان المفتاح مركب من user_id and viedo_id 

وتمثيل الخطوط غير صحيح  يوجد علاقتين كل منهما one to many  مع users ومع videos 

ويوجد حقل غير مذكور هو rate_date 

 

اليك نسخة اخرى من  رسمة ال erd بعد إضافة بعض  التعديلات 

video_erd_image.jpg

video_pdm_image.jpg

بتاريخ:
  • كاتب الموضوع

 

السلام عليكم ورحمة الله 

 

توجد ملاحظات اخرى عن الخطوط الظاهرة الممثلة لنوع العلاقة ... غير متماثلة على مستوى الرسم ككل 

بمعنى ان تمثيل العلاقة بين videos and video_category هي من نوع one to many  ولكن شكل الخط الواصل بينهما غير معبر عن نوع العلاقة 

 

ايضا rate_score

من المفترض ان المفتاح مركب من user_id and viedo_id 

وتمثيل الخطوط غير صحيح  يوجد علاقتين كل منهما one to many  مع users ومع videos 

ويوجد حقل غير مذكور هو rate_date 

 

اليك نسخة اخرى من  رسمة ال erd بعد إضافة بعض  التعديلات 

 

يعني الشغل غلط ومحتاج يتعاد .... بمعني تاني حاخد عليه صفر من عشرة

بتاريخ:

السلام عليكم ورحمة الله 

 

لن تأخذ صفر من عشرة 

 

ولكن التعديل ليس كبير 

اولا - اضافة حقلين ...

الأول في جدول viedo rate معدلات تقييم الفيديو اضافة حقل rate_date 

والثاني في جدول forums باضافة حقل join date 

 

ثانيا : تعريف المفتاح  المركب pk  

للجدولين 

viedo rate

customer_forums

 

ومن خلال استخدام برتامج ال powerdesigner  سيتم إنشاء الرسم مباشرة >>> مثل الرسم الذي اعددته لك 

انضم إلى المناقشة

يمكنك المشاركة الآن والتسجيل لاحقاً. إذا كان لديك حساب, سجل دخولك الآن لتقوم بالمشاركة من خلال حسابك.

زائر
أضف رد على هذا الموضوع...

برجاء الإنتباه

بإستخدامك للموقع فأنت تتعهد بالموافقة على هذه البنود: سياسة الخصوصية

Account

Navigation

البحث

إعداد إشعارات المتصفح الفورية

Chrome (Android)
  1. Tap the lock icon next to the address bar.
  2. Tap Permissions → Notifications.
  3. Adjust your preference.
Chrome (Desktop)
  1. Click the padlock icon in the address bar.
  2. Select Site settings.
  3. Find Notifications and adjust your preference.