الانتقال إلى المحتوى
View in the app

A better way to browse. Learn more.

مجموعة مستخدمي أوراكل العربية

A full-screen app on your home screen with push notifications, badges and more.

To install this app on iOS and iPadOS
  1. Tap the Share icon in Safari
  2. Scroll the menu and tap Add to Home Screen.
  3. Tap Add in the top-right corner.
To install this app on Android
  1. Tap the 3-dot menu (⋮) in the top-right corner of the browser.
  2. Tap Add to Home screen or Install app.
  3. Confirm by tapping Install.

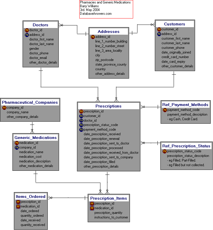
أنشأت قاعده بيانات لصيدليه

Featured Replies

بتاريخ:

أصدقاء المنتدى الاعزاء

انشأت  قاعده بيانات لصيدليه ومرفق الـ Erd تبع  الصيدليه  وملف فيه  الجداول  

ارجو من الاعضاء الكرام  الاطلاع على قاعده البيانات  واعطائي  الرأي والمشورة  

وان كنت  عامل اشي  غلط  او  ممكن  اعمل  اشي  احسن  من اللي  انا  انشأته 

 

لان مخلص  كورس الاوركل فريش وده  اول  مشروع  اطبقه  

 

وشكرا لحسن  تعاونكم 

 

 

محمود

 

 

 

post-130505-0-43614400-1371666053_thumb.png

Pharmacy.txt

بتاريخ:

هي العلاقة بين الـ addresses والـ doctors تبقي one to many ازاي

هو في عنوان واحد ممكن يبقي لأكتر من دكتور ؟ !

بتاريخ:
  • كاتب الموضوع

شكرا على  ردك 

eslam elbyaly

 بس هو  مش  ممكن  يكون  العنوان  ده  بتاع  مستشفى  فيكون  اكتر  من  طبيب  ليهم  نفس  العنوان  

 

ولو  سمحت  ايه  هي  اقترحاتك  

 

وياريت  الاعضاء الكرام  يقولوا  رأيهم  

 

شكرا

بتاريخ:
  • كاتب الموضوع

اي  مساعده  يا  اخوان  قبل ما أبدأ بالديفلوبر

بتاريخ:

اي  مساعده  يا  اخوان  قبل ما أبدأ بالديفلوبر

انقل سؤالك لقسم تحليل النظم عشان البشمهندس امجد المشرف يرد عليك

هينفعك جدا ان شاء الله

انضم إلى المناقشة

يمكنك المشاركة الآن والتسجيل لاحقاً. إذا كان لديك حساب, سجل دخولك الآن لتقوم بالمشاركة من خلال حسابك.

زائر
أضف رد على هذا الموضوع...

برجاء الإنتباه

بإستخدامك للموقع فأنت تتعهد بالموافقة على هذه البنود: سياسة الخصوصية

Account

Navigation

البحث

إعداد إشعارات المتصفح الفورية

Chrome (Android)
  1. Tap the lock icon next to the address bar.
  2. Tap Permissions → Notifications.
  3. Adjust your preference.
Chrome (Desktop)
  1. Click the padlock icon in the address bar.
  2. Select Site settings.
  3. Find Notifications and adjust your preference.