الانتقال إلى المحتوى
View in the app

A better way to browse. Learn more.

مجموعة مستخدمي أوراكل العربية

A full-screen app on your home screen with push notifications, badges and more.

To install this app on iOS and iPadOS
  1. Tap the Share icon in Safari
  2. Scroll the menu and tap Add to Home Screen.
  3. Tap Add in the top-right corner.
To install this app on Android
  1. Tap the 3-dot menu (⋮) in the top-right corner of the browser.
  2. Tap Add to Home screen or Install app.
  3. Confirm by tapping Install.

هل يوجد برنامج لتحويل Entity Relational Diagram الى جداول ؟

Featured Replies

بتاريخ:

السلام عليكم ورحمة الله
عندي سؤال بخصوص برنامج لتحويل Entity Relational Diagram الى جداول ؟
بمعنى انني قمت بإنشاء Entity Relational Model واريد برنامج يقوم بإنشاء الجداول وفق هذا المخطط.
المدرس تبعنا يقول في برنامج يقوم بهذا العمل .
فحابب اعرف اسم البرنامج.
تحياتي

بتاريخ:

السلام عليكم ورحمة الله

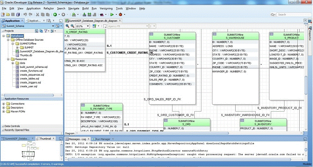
يوجد كثير من البرامج التي تحول من ER diagram design الى جداول ولكن ذلك يعتمد على البرنامج الذي قمت بتصميم ال ER عليه

مثلأ أنا أقوم بالتصميم بأستخدام Oracle JDeveloper 11g

الرجاء مشاهدة الصور المرفقة

وشكرأ

post-121556-0-01398100-1324514926_thumb.gif
post-121556-0-87250800-1324514933_thumb.gif
post-121556-0-51320400-1324514941_thumb.gif
post-121556-0-83259000-1324514947_thumb.jpg

بتاريخ:

السلام عليكم ورحمة الله

ايضا

يوجد برنامج power designer الاصدار رقم 15 وهو من انتاج شركة SyBase

ويقوم بانشاء ملف خارجي يحتوى اوامر انشاء الجداول والقيود والعلاقات بين الجداول
وذلك بعد رسم العلاقات بين الكيانات Entities فى شكل ERD الى مجموعه متنوعه من صيغ قواعد البيانات ومنها اوراكل

انضم إلى المناقشة

يمكنك المشاركة الآن والتسجيل لاحقاً. إذا كان لديك حساب, سجل دخولك الآن لتقوم بالمشاركة من خلال حسابك.

زائر
أضف رد على هذا الموضوع...

برجاء الإنتباه

بإستخدامك للموقع فأنت تتعهد بالموافقة على هذه البنود: سياسة الخصوصية

Account

Navigation

البحث

إعداد إشعارات المتصفح الفورية

Chrome (Android)
  1. Tap the lock icon next to the address bar.
  2. Tap Permissions → Notifications.
  3. Adjust your preference.
Chrome (Desktop)
  1. Click the padlock icon in the address bar.
  2. Select Site settings.
  3. Find Notifications and adjust your preference.