الانتقال إلى المحتوى
View in the app

A better way to browse. Learn more.

مجموعة مستخدمي أوراكل العربية

A full-screen app on your home screen with push notifications, badges and more.

To install this app on iOS and iPadOS
  1. Tap the Share icon in Safari
  2. Scroll the menu and tap Add to Home Screen.
  3. Tap Add in the top-right corner.
To install this app on Android
  1. Tap the 3-dot menu (⋮) in the top-right corner of the browser.
  2. Tap Add to Home screen or Install app.
  3. Confirm by tapping Install.

مساعدة بنظام حجز الطيران

Featured Replies

بتاريخ:

السلام عليكم
اولا اقدم لكم جميعا خالص التحية وجزيل الشكر على كل المواضيع الشيقة هذا الموقع الرائع

وانا كنت اتمنى ان احصل منكم على مساعدة في المشكلة التي تواجهني حيث انني اقوم حاليا باعداد مشروع عن نظام الحجز في شركات النقل البري ويعتمد على موقع ويب مرتبط بقاعدة البيانات
وكنت قد اعددت جداول قاعدة البيانات لكن طرئت مشكلة مفاجئة سوف اذكرها بعض عن اعرض الجداول الاتية "لدي جداول اخرى لكن انا ركزت على الجداول الاتية على اعتبار ان المشكلة تتعلق بها"....

جدول "خط الرحلة" يحتوي على :
- رقم الرحلة .........وهو المفتاح الرئيسي
- مدينة المغاذرة
- وقت المغاذرة
- مدينة الوصول
- وقت الوصول
- ................

جدول "الرحلات"
- رقم الرحلة .........مفتاح ثانوي من الجدول السابق
- تاريخ الرحلة ....... وهو مع رقم الرحلة يعتبران مفتاح رئيسي لهذا الجدول
- .............

جدول الحجوزات
- رقم الحجز..........مفتاح رئيسي
- رقم الرحلة.........مفتاح ثانوي من الجدول الاول
- التاريخ
-...............

-------------------------------------------------------
المشكلة هي
كما ذكرت في البداية فان المشروع يعتمد على وجود موقع ويب مرتبط بقاعدة البيانات ،،، فلو اننا افترضنا ان من سوف يستفيد من هذا النظام احدى شركات الطيران العملاقة ،،، ولو افترضنا ان لدى هذه الشركة في اليوم الواحد حوالي 50 رحلة الى وجهات مختلفة ولو اننا افترضنا ايضا ان الرحلات الخمسين تتكرر يوميا ....ففي هذه الحالة فان في شهر واحد سيكون لدينا 1500 رحلة (ناتج 50 رحلة * 30 يوم)
فهنا سيكون الزاميا على موظف الشركة الذي يستخدم النظام "في حالة تطبيق الجداول المذكورة اعلاه"ان يتم ادخال 1500 سجل الى جدول الرحلات من خلال الموقع بشكل يدوي وهو امر مجهد ويتطلب الكثير من الوقت وهذا الشي يعتبر مخالف لمتطلبات النظام وهو ما سوف يعتبره نظام فاشل
فكيف سوف يتم حل هذه المشكلة؟؟؟؟؟؟؟؟؟؟؟؟؟؟؟؟؟؟؟؟

حل افتراضي غير مكتمل
ان يتم استبدال حقل تاريخ الرحلة بجدول الرحلات "دون المساس بالحقل المشابه في جدول الحجوزات" وذلك باليوم دون تاريخ "اي مثلا السبت والاحد........الخ" فهنا سوف يتم ادخل فقط 50 سجل......... لكن لم اعرف كيف سوف اربط اليوم مع التاريخ...

فاتمنى المساعدة منكم واسف على الاطالة

بتاريخ:

وعليكم السلام ورحمة الله

بداية لم اشارك من قبل فى نظام حجز شركات النقل ولكن يمكن مناقشة الموضوع

اتفق معك فى تصميم الجدول الأول "خط الرحلة "

رقم الرحلة .........وهو المفتاح الرئيسي
- مدينة المغاذرة
- وقت المغاذرة
- مدينة الوصول
- وقت الوصول
---------------------------------------------
وبالنسبة للجدول الثاني "جدول خطة الرحلات الأسبوعية"
يمكن افتراض ان كل رحلة لها ايام محددة فى الأسبوع
رحلة رقم 11 يوم السبت
رحلة رقم 11 يوم الأثنين
وبالتالي تصميم الجدول سيكون رقم الرحلة + ترتيب اليوم ( السبت 1 - الأحد 2 - الأثنين 3- ... )

والعمودين معا هما مفتاح الجدول
ويمكن اضافة بيانات اخرى ...
---------------------------------------------
الجدول الثالث جدول "خطة الرحلات اليومية"
رقم الرحلة
+ ترتيب اليوم ( يوم من ايام الأسبوع مثل السبت 1 - الأحد 2 - ... )
العمودين معا هما مفتاح أجنبي مع جدول الرحلات الأسبوعية
+ تاريخ اليوم
الثلاثة أعمدة معا هم المفتاح الرئيسي للجدول
+ بيانات اخرى
- حالة الرحلة ( قائمة - ملغية - مؤجلة )
---------------------------------------------
الجدول الرابع جدول "الحجوزات "
( رقم الرحلة + اليوم + تاريخ اليوم )
الثلاثة أعمدة معا هم مفتاح اجنبي مع جدول الرحلات الأسبوعية
+ رقم الحجز
الأربعة أعمدة معا هم مفتاح الجدول الرئيسي
+ بيانات اخرى مثل
- تاريخ الحجز
- بيانات اخرى

بالنسبة لتعبئة الجداول
- الجدول الأول "خط الرحلة "..... يعبأ مرة واحدة فى بداية العمل بالنظام ويمكن التعديل عليه فى اى وقت بمعرفة مدير الإدارة المختصه ... ادارة التخطيط مثلا
- الجدول الثاني "جدول خطة الرحلات الأسبوعية".. يعبأ مرة واحدة فى بداية العمل بالنظام ويمكن التعديل عليه فى اى وقت بمعرفة مدير الإدارة المختصه . ادارة التخطيط مثلا
- الجدول الثالث ""خطة خطة الرحلات اليومية" سيتم تعبئة بياناته آليا من خلال برنامج بسيط يحتوى اوامر معينة لكتابة السجلات فى الجدول ... وهذا البرنامج يمكن تشغيلة اسبوعيا او شهريا او كل فترة محددة بمعرفة الموظف المسئول عن خطة التشغيل .
- الجدول الرابع "الحجوزات "
سيتم التعامل معة مع كل عملية حجز جديده مطلوبه ....

هذه مجرد افكار مطروحة قابلة للمناقشة ... وبالتأكيد اجراء المقابلات مع المسؤولين عن شركة النقل سيحتوى معلومات اكثر دقة للواقع العملي والفعلي

بتاريخ:

السلام عليكم ورحمة الله وبركاته
عذرا لم أقرأ قراءة مستفيضة ولكن

انا لا أري أي مشكلة في انه يبقي فيه خمسين رحلة في اليوم , عادي يعني , هو الموظف شغلته ايه , ايه المشكلة لما يدخل خمسين
سجل في اليوم (متهيالي مفيهاش اي حاجة ) , امال هياخد فلوس علي ايه !!!!
خصوصا ان الحاجات دي كلها مش هيدخلها بايده (مش هيكتبها يعني) , الحكاية كلها
ان التاريخ بيظهر اوتوماتيك في كل ريكورد كـ sysdate وفي خانات كتير زي مدينة الوصول مثلا هتبقي list item ووقت الوصول ممكن برده يبقي كده عشان الوقت بين خروج طيارة والتانية متهيالي هيبقي قريب من بعضه ويمكن يبقي واحد (نص ساعة مثلا)

- رقم الرحلة نفس الكلام (اوتوماتيك) primary key
جدول الرحلات : انا مش عارف انت عامل التاريخ جزء من الـمفتاح الرئيسي ليه , ما انت عندك رقم الرحلة وخلاص , خصوصا انه مش بيحدد حاجة (علي أد ما انا فاكر بخصوص تحليل النظم يعني)

ثانيا : المفتاح الثانوي حاجة والمفتاح الأجنبي حاجة , ومتهيالي انت تقصد مفتاح اجنبي

السلام عليكم ورحمة الله وبركاته

بتاريخ:

عملية انشاء الخمسين ريكورد فى ملف الرحلات يجب أن تتم بطريقة ألية وليس من خلال المستخدم
وذلك إذا كان هناك احتياج حقيقي جدول الرحلات

بتاريخ:
  • كاتب الموضوع

وعليكم السلام ورحمة الله

بداية لم اشارك من قبل فى نظام حجز شركات النقل ولكن يمكن مناقشة الموضوع

اتفق معك فى تصميم الجدول الأول "خط الرحلة "

رقم الرحلة .........وهو المفتاح الرئيسي
- مدينة المغاذرة
- وقت المغاذرة
- مدينة الوصول
- وقت الوصول
---------------------------------------------
وبالنسبة للجدول الثاني "جدول خطة الرحلات الأسبوعية"
يمكن افتراض ان كل رحلة لها ايام محددة فى الأسبوع
رحلة رقم 11 يوم السبت
رحلة رقم 11 يوم الأثنين
وبالتالي تصميم الجدول سيكون رقم الرحلة + ترتيب اليوم ( السبت 1 - الأحد 2 - الأثنين 3- ... )

والعمودين معا هما مفتاح الجدول
ويمكن اضافة بيانات اخرى ...
---------------------------------------------
الجدول الثالث جدول "خطة الرحلات اليومية"
رقم الرحلة
+ ترتيب اليوم ( يوم من ايام الأسبوع مثل السبت 1 - الأحد 2 - ... )
العمودين معا هما مفتاح أجنبي مع جدول الرحلات الأسبوعية
+ تاريخ اليوم
الثلاثة أعمدة معا هم المفتاح الرئيسي للجدول
+ بيانات اخرى
- حالة الرحلة ( قائمة - ملغية - مؤجلة )
---------------------------------------------
الجدول الرابع جدول "الحجوزات "
( رقم الرحلة + اليوم + تاريخ اليوم )
الثلاثة أعمدة معا هم مفتاح اجنبي مع جدول الرحلات الأسبوعية
+ رقم الحجز
الأربعة أعمدة معا هم مفتاح الجدول الرئيسي
+ بيانات اخرى مثل
- تاريخ الحجز
- بيانات اخرى

بالنسبة لتعبئة الجداول
- الجدول الأول "خط الرحلة "..... يعبأ مرة واحدة فى بداية العمل بالنظام ويمكن التعديل عليه فى اى وقت بمعرفة مدير الإدارة المختصه ... ادارة التخطيط مثلا
- الجدول الثاني "جدول خطة الرحلات الأسبوعية".. يعبأ مرة واحدة فى بداية العمل بالنظام ويمكن التعديل عليه فى اى وقت بمعرفة مدير الإدارة المختصه . ادارة التخطيط مثلا
- الجدول الثالث ""خطة خطة الرحلات اليومية" سيتم تعبئة بياناته آليا من خلال برنامج بسيط يحتوى اوامر معينة لكتابة السجلات فى الجدول ... وهذا البرنامج يمكن تشغيلة اسبوعيا او شهريا او كل فترة محددة بمعرفة الموظف المسئول عن خطة التشغيل .
- الجدول الرابع "الحجوزات "
سيتم التعامل معة مع كل عملية حجز جديده مطلوبه ....

هذه مجرد افكار مطروحة قابلة للمناقشة ... وبالتأكيد اجراء المقابلات مع المسؤولين عن شركة النقل سيحتوى معلومات اكثر دقة للواقع العملي والفعلي



اولا اعتذر على تاخري في الرد لان التيار الكهربائي منقطع منذ ايام بسبب الظروف السياسية التي تعيشها البلاد.....
وسوف ابدء بالتعقيب ابتداء باخر سطر والخاص باجراء مقابلات في الشركة حيث اننا نزلنا لكن لن نستفد الكثير لان انظمة الحجوزات المستخدمة هي انظمة جاهزة "مثل انظمة اماديوس وجاليليو" وهي عبارة عن شاشات او فورمات تشبه الى حد ما شاشة الدوز الخاصة بالويندوز ولها بالطبع اوامرها الخاصة ، اما النظام المرتبط بالانترنت والخاص بموقعهم فهو ايضا مصنوع من شركة شهيرة ومتخصصة في هذه الانظمة اسمها "سيتا" يعني بالمختصر الانظمة جميعها مغلقة والشركات المستفيدة لا تملك الا حق الانتفاع فقط ويمنع عليها طبقا للاتفاقيات التصريح باي كلمة عن النظام واي تعديلات يجب ان تكون من خلال الشركة المصنعة. ، وهذا الكلام كان قبل بداية الثورة لكن الان الشركة تعرض مبناها للقصف واحترق بالكامل ونهبت اجهزتها ............
عموما..
انت قدمت فكرة جيدة لكن وكما قلت بسبب الكهرباء لن استطيع تطبيقها بسرعة ،،، وانا وجدت مخطط "موجود بالمرفقات " شبيه الى جد ما بالفكرة التي قدمتها فاتمنى ان تطلع عليه وتخبرني بملاحظاتك
وشكرا جزيلا لك وبورك فيك
بتاريخ:
  • كاتب الموضوع

السلام عليكم ورحمة الله وبركاته
عذرا لم أقرأ قراءة مستفيضة ولكن

انا لا أري أي مشكلة في انه يبقي فيه خمسين رحلة في اليوم , عادي يعني , هو الموظف شغلته ايه , ايه المشكلة لما يدخل خمسين
سجل في اليوم (متهيالي مفيهاش اي حاجة ) , امال هياخد فلوس علي ايه !!!!
خصوصا ان الحاجات دي كلها مش هيدخلها بايده (مش هيكتبها يعني) , الحكاية كلها
ان التاريخ بيظهر اوتوماتيك في كل ريكورد كـ sysdate وفي خانات كتير زي مدينة الوصول مثلا هتبقي list item ووقت الوصول ممكن برده يبقي كده عشان الوقت بين خروج طيارة والتانية متهيالي هيبقي قريب من بعضه ويمكن يبقي واحد (نص ساعة مثلا)

- رقم الرحلة نفس الكلام (اوتوماتيك) primary key
جدول الرحلات : انا مش عارف انت عامل التاريخ جزء من الـمفتاح الرئيسي ليه , ما انت عندك رقم الرحلة وخلاص , خصوصا انه مش بيحدد حاجة (علي أد ما انا فاكر بخصوص تحليل النظم يعني)

ثانيا : المفتاح الثانوي حاجة والمفتاح الأجنبي حاجة , ومتهيالي انت تقصد مفتاح اجنبي

السلام عليكم ورحمة الله وبركاته

مرحبا اخي الكريم
المشكلة ليست في الخمسين رحلة او في عمل الموظف وانما في ان النظام في الشكل الذي انا وضعتها في المشاركة الاصلية سوف يعتبر نظام فاشل لان الانظمة تهدف الى توفير الوقت والجهد والمال .....
فانا ذكرت "الخمسين رحلة" كمثال رغم ان هناك شركات طيران لديها ارقام اكثر وشركات لديها ارقام اقل، فانا اود تقديم معلومة لا اعرف ان كنت تعلمها او لا وهي ان جداول الرحلات في جميع شركات الطيران العربية والعالمية تقسم زمنيا الى قسمين هما "الجدول الصيفي" من يوم 25 مارس الى 27 اكتوبر ، و"الجدول الشتوي" يبدء منذ 28 اكتوبر واحيانا 1 نوفمبر الى يوم 24 مارس من السنة التالية وهكذا تتكرر دورة الرحلات وفي كل جدول منهما رحلات تختلف عن الاخر ، اي ان الرحلات تتغير مرتين في السنة فلو اننا اخذنا كمثال الجدول الصيفي ومدته 7 اشهر وضربنا هذا العدد في 1500 "ناتئج 50 رحلة يومية * شهر واحد" فسوف يكون الناتج 10500 رحلة وهو رقم قابل للزيادة طبعا بسبب وجود رحلات اضافية خاصة في مواسم العطلات والحج والعمرة ، فلو ان كنت مثلا الموظف الذي ذكرته وطلبت الشركة ادخال كل هذه الرحلة في القاعدة فماذا سيكون شعورك وكم ستحتاج من زمن لادخالها في قاعدة البيانات.......
ثم انني ذكرت ان الفكرة تعتمد على مواقع الانترنت اي انك لن تتعامل مع الشاشة المعروفة لقاعدة البيانات ، وعند البرمجة عليك التعامل مع اوامر لغة الموقع اضافة الى اوامر قواعد البيانات ، فهلا تعلم مثلا ان الامرsysdate غير معروف في لغة ASP.NET لان هناك اوامر مقابلة لهذا الامر...........

اتمنى ان لا تعتبر كلامي توبيخا لانني اردت فقط اضعك في الصورة لان المتخصصون في الانظمة يجب ان يضعوا امامهم جميع الاحتمالات الممكنة واذا لم يلبي النظام المواصفات فلن يلتفت احد اليه...
بتاريخ:

السلام عليكم ورحمة الله

لا توجد ملفات مرفقة فى مشاركتك ... رجاء ضغط الملف ثم ارفاقة

بتاريخ:

السلام عليكم ورحمة الله وبركاته
اخونا klm
ذكرت في عنوان مشاركتك تحليل نظام حجز طيران وفي التفاصيل ذكرت
وانا كنت اتمنى ان احصل منكم على مساعدة في المشكلة التي تواجهني حيث انني اقوم حاليا باعداد مشروع عن نظام الحجز في شركات النقل البري ويعتمد على موقع ويب مرتبط بقاعدة البيانات

ثم عدت وذكرت
انظمة الحجوزات المستخدمة هي انظمة جاهزة "مثل انظمة اماديوس وجاليليو"

وهى أنظمة حجز طيران معروفة للجميع ... المهم اذا كنت تريد تكوين نظام لحجز التذاكر سواء كانت طيران او بري يجب عليك ان تبدأ أولا برقم التذكرة ومنه تنطلق إلى بقية النظام حيث ان رقم التذكرة لا يتكرر في أي نظام حجز
وبعد استئذان اخونا الكريم Amgad يجب ان يحتوي جدول تذاكر السفر على الحقول التالية كحد أدنى من المعلومات
رقم التذكرة وهو يتكون من عشر ارقام ـــ PR
نوع التذكرة (ركاب - شحن)
فئة التذكرة (كاملة ـ نصف تذكرة)
اسم الراكب
السعر الاساسي
الضرائب والرسوم المضافة (ممكن ان تكون أكثر من بند)
العمولات (مع ملاحظة انك ممكن ان تدفع عمولة لمندوب بيع أو ان تقبض عمولة من شركة منافسة)
مدينة السفر
مدينة الوصول (مع ملاحظة احتمال وجود اكثر من مدينة يعني ان تكون التذكرة من القاهرة الى صنعاء ثم الرياض والعودة للقاهرة)
رقم الحجز
رقم الرحلة
رقم شركة الطيران (كل شركة طيران لها كود من ثلاث ارقام او احرف)
وهكذا ..........
ومن هذا الجدول تستطيع تكوين عدد من الجداول الفرعية التي ذكرتها مثل اسماء المدن والرحلات وغيرها
واذا احببت التوسع في النظام يمكنك ربطه مع نظام محاسبي يراقب عمليات البيع النقدي والاجل ويخرج القوائم والتقارير المالية اللازمة



ملاحظة اخيرة
توجد لدى انظمة الطيران جاليلو واماديوس وسيبر وغيرها خاصية تصدير البيانات الى ملفات نصية خارجية ويمكنك استيراد البيانات الموجودة في تلك الملفات دون الحاجة الى ادخال يدوي للبيانات

ومرفق ملف بيانات مستخرج من نظام اماديوس

تقبل تحياتي

AIR_0001.txt

بتاريخ:
  • كاتب الموضوع

انظر في المرفقات ....مع خالص الشكر

post-107253-0-85956500-1318334017_thumb.gif

بتاريخ:
  • كاتب الموضوع

السلام عليكم ورحمة الله وبركاته
اخونا klm
ذكرت في عنوان مشاركتك تحليل نظام حجز طيران وفي التفاصيل ذكرت
وانا كنت اتمنى ان احصل منكم على مساعدة في المشكلة التي تواجهني حيث انني اقوم حاليا باعداد مشروع عن نظام الحجز في شركات النقل البري ويعتمد على موقع ويب مرتبط بقاعدة البيانات

ثم عدت وذكرت
انظمة الحجوزات المستخدمة هي انظمة جاهزة "مثل انظمة اماديوس وجاليليو"

وهى أنظمة حجز طيران معروفة للجميع ... المهم اذا كنت تريد تكوين نظام لحجز التذاكر سواء كانت طيران او بري يجب عليك ان تبدأ أولا برقم التذكرة ومنه تنطلق إلى بقية النظام حيث ان رقم التذكرة لا يتكرر في أي نظام حجز
وبعد استئذان اخونا الكريم Amgad يجب ان يحتوي جدول تذاكر السفر على الحقول التالية كحد أدنى من المعلومات
رقم التذكرة وهو يتكون من عشر ارقام ـــ PR
نوع التذكرة (ركاب - شحن)
فئة التذكرة (كاملة ـ نصف تذكرة)
اسم الراكب
السعر الاساسي
الضرائب والرسوم المضافة (ممكن ان تكون أكثر من بند)
العمولات (مع ملاحظة انك ممكن ان تدفع عمولة لمندوب بيع أو ان تقبض عمولة من شركة منافسة)
مدينة السفر
مدينة الوصول (مع ملاحظة احتمال وجود اكثر من مدينة يعني ان تكون التذكرة من القاهرة الى صنعاء ثم الرياض والعودة للقاهرة)
رقم الحجز
رقم الرحلة
رقم شركة الطيران (كل شركة طيران لها كود من ثلاث ارقام او احرف)
وهكذا ..........
ومن هذا الجدول تستطيع تكوين عدد من الجداول الفرعية التي ذكرتها مثل اسماء المدن والرحلات وغيرها
واذا احببت التوسع في النظام يمكنك ربطه مع نظام محاسبي يراقب عمليات البيع النقدي والاجل ويخرج القوائم والتقارير المالية اللازمة



ملاحظة اخيرة
توجد لدى انظمة الطيران جاليلو واماديوس وسيبر وغيرها خاصية تصدير البيانات الى ملفات نصية خارجية ويمكنك استيراد البيانات الموجودة في تلك الملفات دون الحاجة الى ادخال يدوي للبيانات

ومرفق ملف بيانات مستخرج من نظام اماديوس

تقبل تحياتي


اولا اعتذر على الخطا فيبدو انك قوي الملاحظة "ما شاء الله عليك" وهي بسبب لانني كنت ابحث في المنتدى فوجدت مواضيع عن نظام النقل البري فيبدو ان الامور تداخلت لدي وعموما هناك تشابه بين انظمة حجز الطيران والنقل البري
ثم انني اشكرك جزيلا على مساعدتك والمشكلة التي اغاني منها تتمثل في جدولة الرحلات بحسب الايام لانني اريد طريقة توفر الوقت والجهد
وبخصوص النقطة الاخيرة الخاصة بالملفات النصية واستيراد البيانات فهي موجودة في لغة برمجة المواقع ASP.NET من خلال قوالب وتقارير كريستال ريبورت وهي في الحقيقة سهلت هذه المهمة ....
اشكرك مجددا اخي العزيز
بتاريخ:

السلام عليكم ورحمة الله

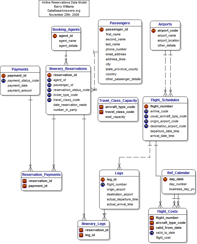
فى الرسم السابق للERD
تجد ان هناك جدول لخطة الرحلات وبحتوى رقم الرحلة كمفتاح للجدول مع بيانات اخرى اسم شركة الطيران و نوع الطائرة وجهة الإقلاع وجهة الوصول
مع وقت الإقلاع ووقت الوصول ... وبالتالي هذه البيانات تسجل كخطة للرحلات ولا تحتاج لاضافة سجلات جديدة بشكل مستمر

ويوجد جدول اخر يوضح الرحلات الفعلية والتى تعتمد بياناتها على بيانات الرحلة الموجودة بالخطة وبالتالى سيكون هنا عدد السجلات كبير ومتزايد لان البيانات مرتبطه بالتشغيل اليومي للرحلات .... واعتقد ان اعداد بيانات هذا الجدول تتم بطريقة برمجية تلقائية ولا يتم انشاء سجلات هذا الجدول بطريقة يدوية يومية ... ولا تنسى ان الجدول التشغيلي للرحلات يتم عليه اجراءات الحجز للمسافرين وغالبا ما يتم فتح الحجوزات قبل موعد السفر باكثر من 5 شهور مثلا حسب نظام كل شركة الطيران
وايضا قد يكون هناك تشغيل لرحلات اضافية غير مدرجة من قبل بجدول خطط الرحلات ...

اعتقد انك عندما تفكر فى التحليل وتصميم الجداول ... لا تشغل بالك كثيرا باسلوب البرمجة ( قد يكون هناك شاشات ادخال او شاشات تعديل او اجراءات تنفذ يطريقة فورية تؤثر على بيانات الجداول المختلفة طبقا لتواريخ وقترات محددة .او متغيرة )

فى الرسم يلاحظ ان تصميم جدول خطة الرحلات لا يفترض تكرار رقم الرحلة مع ايام الأسبوع .

بتاريخ:
  • كاتب الموضوع

طيب ما هو رايكم في جدول (Ref_calender)
لان هو الجدول الذي قصدت انه يشبه نفس الفكرة التي قدمتها لحل مشكلة التاريخ "على ما ارى انه اختصر الفكرة في جدول واحد فقط"

بتاريخ:

السلام عليكم ورحمة الله

جدول ال ref_calendar يحتوى 3 اعمدة

مفتاح الجدول day_date وهو تاريخ اليوم
day_number ترتيب اليوم قد يكون المقصود فى الأسبوع 1-2-3-4-
business_day_yes_or_no هل هذا اليوم يحتوي رحلات رجال الأعمال ( هذا افتراض لعدم وجود شرح مع رسمة ال erd (

لأنه من الممكن تكرار رقم الرحلة فى ايام محددة فى الأسبوع مثل رحلة رقم 123 تكون يومي السبت والثلاثاء من كل اسبوع

بتاريخ:
  • كاتب الموضوع

شكرا جزيلا لك اخي الكريم وفقك الله والجميع الى الخير والسعادة

  • بعد 1 سنة...
بتاريخ:

شكراً جزيلاً
لكن ممكن حد يفيدني عن مراحل المشروع

  • بعد 1 سنة...
بتاريخ:

السلام عليكم  انا معي مشروع تخرج ومشروعي هو الحجز للنقل البري عبر النت  ولاكن لم استطع اعداد قاعدة البيانات والربط بين الجداول وما هيه  الجداول الضرورية  و ارجو المساعدة

وشكرا

انضم إلى المناقشة

يمكنك المشاركة الآن والتسجيل لاحقاً. إذا كان لديك حساب, سجل دخولك الآن لتقوم بالمشاركة من خلال حسابك.

زائر
أضف رد على هذا الموضوع...

برجاء الإنتباه

بإستخدامك للموقع فأنت تتعهد بالموافقة على هذه البنود: سياسة الخصوصية

Account

Navigation

البحث

إعداد إشعارات المتصفح الفورية

Chrome (Android)
  1. Tap the lock icon next to the address bar.
  2. Tap Permissions → Notifications.
  3. Adjust your preference.
Chrome (Desktop)
  1. Click the padlock icon in the address bar.
  2. Select Site settings.
  3. Find Notifications and adjust your preference.