الانتقال إلى المحتوى
View in the app

A better way to browse. Learn more.

مجموعة مستخدمي أوراكل العربية

A full-screen app on your home screen with push notifications, badges and more.

To install this app on iOS and iPadOS
  1. Tap the Share icon in Safari
  2. Scroll the menu and tap Add to Home Screen.
  3. Tap Add in the top-right corner.
To install this app on Android
  1. Tap the 3-dot menu (⋮) in the top-right corner of the browser.
  2. Tap Add to Home screen or Install app.
  3. Confirm by tapping Install.

ارجو المساعده في اعداد ERD نظام ساهر في السعوديه

Featured Replies

بتاريخ:

السلام عليكم ورحمة الله وبركاته

عندنا واجب عن الداتا بيس بصراحه اجد مشكلة في تحليل النظام ERD وارجوا منكم المساعده وتحليل النظام
:rolleyes:

^
^
^
^
^
رابط الواجب بصيفة وورد 2003

http://www.up-00.com/dldmRu85014.doc.html"]http://www.up-00.com/dldmRu85014.doc.html[/url]

تم تعديل بواسطة sarah_a7la

بتاريخ:

السلام عليكم ورحمة الله

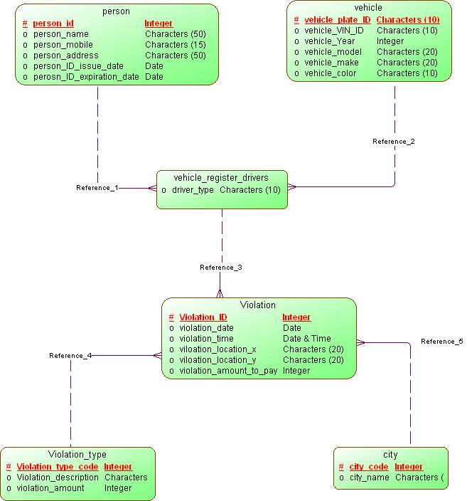
يمكنك عرض محاولاتك فى اعداد رسمة ال erd
حتى يمكن المساعدة

عموما اليك هذه المساعدة

saher_image.jpg

saher_image_erd.jpg

saher_script.rar

بتاريخ:
  • كاتب الموضوع

لك الشكر الجزيييل

للمساعده

اسأل الله العلي القدير ان يجعلك في جنة الفردوس وجميع المسلمين

انضم إلى المناقشة

يمكنك المشاركة الآن والتسجيل لاحقاً. إذا كان لديك حساب, سجل دخولك الآن لتقوم بالمشاركة من خلال حسابك.

زائر
أضف رد على هذا الموضوع...

برجاء الإنتباه

بإستخدامك للموقع فأنت تتعهد بالموافقة على هذه البنود: سياسة الخصوصية

Account

Navigation

البحث

إعداد إشعارات المتصفح الفورية

Chrome (Android)
  1. Tap the lock icon next to the address bar.
  2. Tap Permissions → Notifications.
  3. Adjust your preference.
Chrome (Desktop)
  1. Click the padlock icon in the address bar.
  2. Select Site settings.
  3. Find Notifications and adjust your preference.