الانتقال إلى المحتوى
View in the app

A better way to browse. Learn more.

مجموعة مستخدمي أوراكل العربية

A full-screen app on your home screen with push notifications, badges and more.

To install this app on iOS and iPadOS
  1. Tap the Share icon in Safari
  2. Scroll the menu and tap Add to Home Screen.
  3. Tap Add in the top-right corner.
To install this app on Android
  1. Tap the 3-dot menu (⋮) in the top-right corner of the browser.
  2. Tap Add to Home screen or Install app.
  3. Confirm by tapping Install.

مساعدة فى عمل العلاقات بين جداول نظام مكتب سياحي Er Diagram

Featured Replies

بتاريخ:

السلام عليكم عندي مشروع بسيط لمكتب سياحي
لعمل رحلات مثل المكاتب الي تعمل رحلات للحج والعمرة

الجداول عملتها بالاكسس بس مش عرفة اعمل العلاقات بينهم
ممكن حد يساعدني
الله يخليكم

الجدول الاساسي.rar

بتاريخ:
  • كاتب الموضوع

وينك يا استاذ امجد
ساعدني الله يخليك

بتاريخ:

وعليكم السلام ورحمة الله

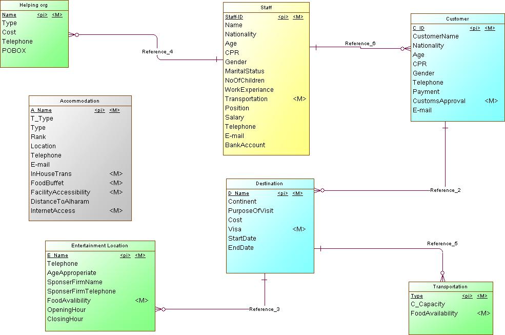
اليك العلاقات بين الجداول ... حسب التصميم الموجود فى ال access

ولم تشرح أو تذكر اي شيء عن وظيفة ومهام النظام !!!

اليك رسمة ال erd

TRANSPORTATION_image.jpg

TRANSPORTATION_erd_image.jpg

بتاريخ:
  • كاتب الموضوع

مشكووووووووووووووووور جدا جدا يااستاذ امجد
الله يوفقك ويزيدك من العلم
يا رب

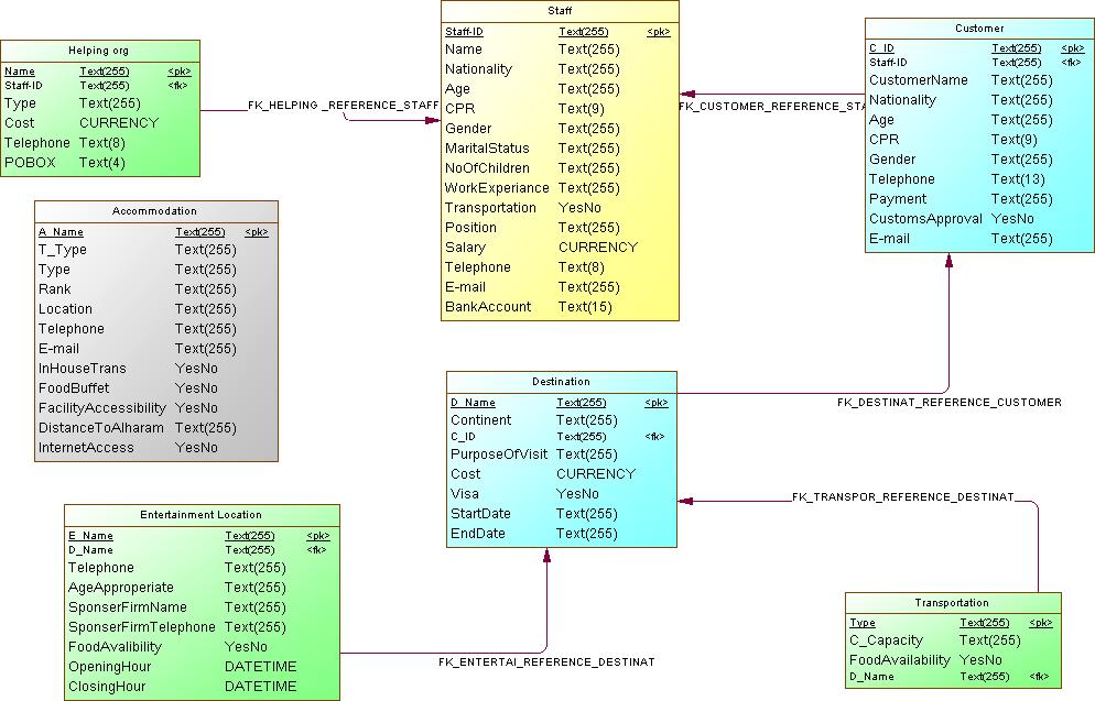
بس لو ممكن العلاقات الموجود ممكن اسميها ايه؟
يعني في علاقة تتسمى include,have
العلاقات بتعتي اسميهم ايه

انضم إلى المناقشة

يمكنك المشاركة الآن والتسجيل لاحقاً. إذا كان لديك حساب, سجل دخولك الآن لتقوم بالمشاركة من خلال حسابك.

زائر
أضف رد على هذا الموضوع...

برجاء الإنتباه

بإستخدامك للموقع فأنت تتعهد بالموافقة على هذه البنود: سياسة الخصوصية

Account

Navigation

البحث

إعداد إشعارات المتصفح الفورية

Chrome (Android)
  1. Tap the lock icon next to the address bar.
  2. Tap Permissions → Notifications.
  3. Adjust your preference.
Chrome (Desktop)
  1. Click the padlock icon in the address bar.
  2. Select Site settings.
  3. Find Notifications and adjust your preference.