الانتقال إلى المحتوى
View in the app

A better way to browse. Learn more.

مجموعة مستخدمي أوراكل العربية

A full-screen app on your home screen with push notifications, badges and more.

To install this app on iOS and iPadOS
  1. Tap the Share icon in Safari
  2. Scroll the menu and tap Add to Home Screen.
  3. Tap Add in the top-right corner.
To install this app on Android
  1. Tap the 3-dot menu (⋮) in the top-right corner of the browser.
  2. Tap Add to Home screen or Install app.
  3. Confirm by tapping Install.

طاب مساعده لرسم Er

Featured Replies

بتاريخ:

السلام عليكم ورحمة الله وبركاته اخوانى اطلب منكم المساعده لرسمER لهذا السؤال الموجود فى الملف المرفق ... انا لم افهمه .جزاكم الله حير الجزاء

Database Management Syste1.doc

بتاريخ:

السلام عليكم ورحمة الله

يمكنك البدء باعداد الرسم ... ثم العرض للمناقشة فى التصميم

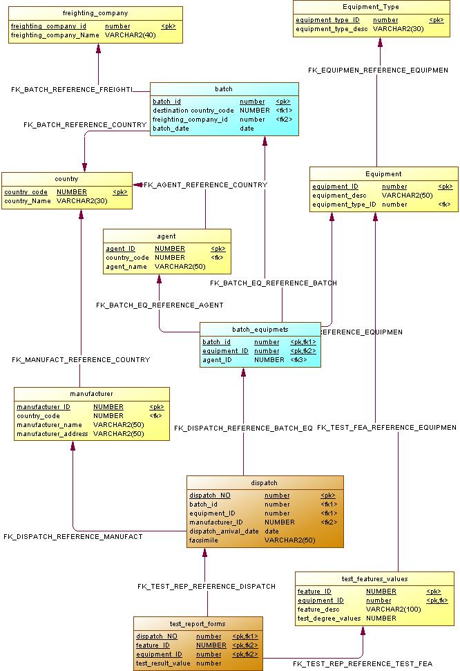
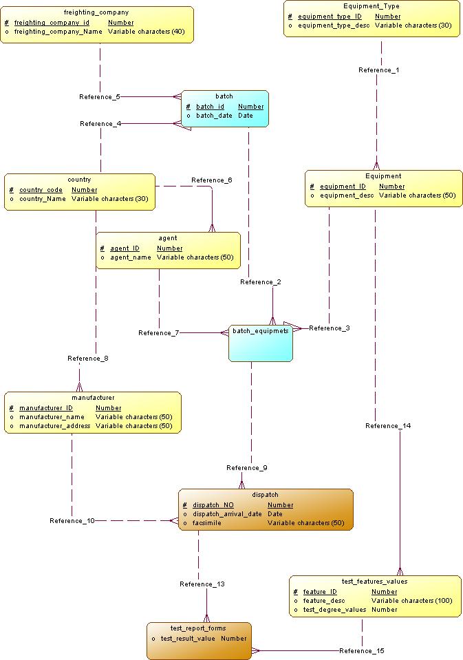
اليك رسم مبدئي الERD للمناقشة

equipment_er.jpg

equipment_erd.jpg

بتاريخ:
  • كاتب الموضوع

بارك الله فيك استاذ امجد اتمنا من الله ان يبارك لك فى وقتك وينور طريق العلم لك ... جزاك الله خير الجزاء

بتاريخ:

السلام عليكم ورحمة الله

اتمنى من الله ان يبارك لك فى وقتك وينور طريق العلم لك


اللهم امين

ما اجمل الدعاء ... بارك الله فيك

انضم إلى المناقشة

يمكنك المشاركة الآن والتسجيل لاحقاً. إذا كان لديك حساب, سجل دخولك الآن لتقوم بالمشاركة من خلال حسابك.

زائر
أضف رد على هذا الموضوع...

برجاء الإنتباه

بإستخدامك للموقع فأنت تتعهد بالموافقة على هذه البنود: سياسة الخصوصية

Account

Navigation

البحث

إعداد إشعارات المتصفح الفورية

Chrome (Android)
  1. Tap the lock icon next to the address bar.
  2. Tap Permissions → Notifications.
  3. Adjust your preference.
Chrome (Desktop)
  1. Click the padlock icon in the address bar.
  2. Select Site settings.
  3. Find Notifications and adjust your preference.