الانتقال إلى المحتوى
View in the app

A better way to browse. Learn more.

مجموعة مستخدمي أوراكل العربية

A full-screen app on your home screen with push notifications, badges and more.

To install this app on iOS and iPadOS
  1. Tap the Share icon in Safari
  2. Scroll the menu and tap Add to Home Screen.
  3. Tap Add in the top-right corner.
To install this app on Android
  1. Tap the 3-dot menu (⋮) in the top-right corner of the browser.
  2. Tap Add to Home screen or Install app.
  3. Confirm by tapping Install.

من اين أبدا استخدام برنامج Power Designer 12

Featured Replies

بتاريخ:

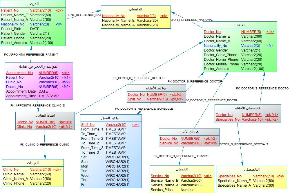
نزلت برنامج Power Designer 12 من إحدى المنتديات وقمت بتثبيته ...لكن من أين أبدا رسم تحليل القاعده مثل التي في المرفقات ...وهل استطيع تحولها إلى الاوركل

post-88485-1257797880_thumb.jpg

post-88485-1257797916_thumb.jpg

بتاريخ:

السلام عليكم ورحمة الله

توجد نسخه من البرنامج اصدار رقم 15 فى منتدى البرامج المساعدة
إضغط هنا : Sybase Powerdesigner 15

اليك ملف فيديو ... قمت باعداده لكى تتعرف على كيفية :
1- اختيار برنامج رسم الجداول والعلاقات بينها physical data model
2- انشاء جدولين الاول للموظفين والثاني لرموز الادارات وكيفية الربط بينهما
3- التأكد من صحة الرسومات من خلال مفتاح f4
4- انشاء ملف خارجي به اوامر انشاء الجدولين مع القيود الخاصة بهما script file
5- تحويل الرسم الى conceptual data model or ER Diagram

توجد ملفات تعليمية بالمنتدى

إضغط هنا : Sybase Powerdesigner 12

الجزء الاول من الملف

PD_lesson1.part1.rar

بتاريخ:
  • كاتب الموضوع

الله يجزاك خير...

لكن اخي العزيز بحثت عن number ولم اجدها هل هي بلغة ثانيه في البرنامج المثبت عندي...الشئ الثاني اين القيود مثل unique

وهل استطيع تحويل الرسم إلى الاوركل دون إعادة كتابته

post-88485-1257889330_thumb.jpg

بتاريخ:

السلام عليكم

1- اختيار نوع قاعدة البيانات oracle
2- يتم تسجيل القيود من خصائص الcolumn مثل لحد الادنى والحد الاقصى والقيمه المتوقعه
3- قيود الجداول تلقائيا على مستوى الجدول فى ملف script file الذى يحتوى اوامر انشاء الجداول
4- ملف الscript file يتم تنفيذه فى بيئة ال sql


مرفق صور للشرح

powerdesigner_image1.JPG

powerdesigner_image2.JPG

powerdesigner_image3.JPG

powerdesigner_image4.JPG

powerdesigner_image5.JPG

  • بعد 2 أسابيع...
بتاريخ:
  • كاتب الموضوع

لدي مشكله في القيود مثل notnull ,Unique,check,Default مثل الجدوال الذي في المرفقات ...اين يتم كتابته او اختياره ...طبقت مثل الصوره لكن لم يخرج شئ

الصوره الثانيه هل هي الجدول الصحيح للقيود

post-88485-1258841934_thumb.jpg

post-88485-1258841967_thumb.jpg

بتاريخ:
  • كاتب الموضوع

ممكن المساعده

بتاريخ:

السلام عليكم ورحمة الله

يمكنك مراجعة الصور المرفقه

ايضا : يوجد ملفات فيديو للشرح مع النسخه 12 بمنتدى البرامج المساعدة

test_pdm_image.JPG

test_pdm_image2.JPG

بتاريخ:
  • كاتب الموضوع
السلام عليكم ورحمة الله

يمكنك مراجعة الصور المرفقه

ايضا : يوجد ملفات فيديو للشرح مع النسخه 12 بمنتدى البرامج المساعدة


انا بحثت عن دروس في القسم ولم اجد

لكن عند فتحي للبرنامج طلع لي نفس التي في صور

post-88485-1259178812_thumb.jpg

post-88485-1259178829_thumb.jpg

بتاريخ:

السلام عليكم

توجد فتره تجريبية لتشغيل البرنامج لمدة 15 يوم فقط

لذلك يجب تثبيت الكراك للبرنامج

الخطوات مشابهة لخطوات تثبيت الاصدار 12 .... الخطوات سبق ذكرها فى هذه المشاركة

إضغط هنا : Sybase Powerdesigner 12

بتاريخ:
  • كاتب الموضوع
السلام عليكم

توجد فتره تجريبية لتشغيل البرنامج لمدة 15 يوم فقط

لذلك يجب تثبيت الكراك للبرنامج

الخطوات مشابهة لخطوات تثبيت الاصدار 12 .... الخطوات سبق ذكرها فى هذه المشاركة

إضغط هنا : Sybase Powerdesigner 12


الكراك الموجود على الرابط محذوف
  • بعد 2 شهور...
بتاريخ:

اخي امجد الله يعطيك العافيه ع هذا الجهد الكبير والمشاركات الرائعه.

اخي امجد انا استخدم
Power Designer 12.5.0.2169

واريد ان استخدم خاصية
Reverse Engineer
لانه انا عندي برنامج ع dev6i ضخم واريد ان اعمل له documention

واكيد قاعدة البيانات المستخدمه هي oracle

ولكنني من البرنامج لم استطيع الاتصال بالاوراكل ؟

فماذا افعل؟؟؟؟؟؟

واذا سمحت اخي اذا امكن مثال للشرح مع الشكر الجزيل

تم تعديل بواسطة hamdan102

بتاريخ:

السلام عليكم ورحمة الله

يمكنك استخدام طريقة اخرى بدلا من الربط مع قاعدة البيانات

يمكنك التعامل مع ملف ال script file الذى يحتوى اوامر انشاء الجداول والقيود الموجودة على الجداول واوامر الربط بين الجداول ... ويمكن استخراج هذا الملف من خلال استخدام برنامج ال TOAD بعد الربط مع قاعدة البيانات "اوراكل"

بعد ان تحصل على هذا الملف ... يمكنك اتباع الخطوات الموجودة بالصورة المرفقه

وبعد تنفيذ هذه الخطوات سيظهر لك رسمة ال erd or pdm للجداول والعلاقات بينها ... ويمكن بعد ذلك استخدام برنامج الPower designer فى استخراج التقارير والتوثيق


والله الموفق

reverse_engineer.GIF

بتاريخ:

اخي امجد

اولا : شكرا" ع الرد

ثانيا": انا اريد ان اتصل مع الاوراكل عن طريق user hr مثلا

ومن ثم يقوم البرنامج بتصميم ERD


والحمد لله لقد جربتها وزبطت


بس السؤال: مديري طالب مني بالشغل عمل docemention
لنظام موجود وهوه نظام كبير وفيه العديد من tables ما يقرب 100
الى اي مدى
ى يمكنني الاستفاده من برنامج poer designer
فيه عمل documention
وشكرا"

تم تعديل بواسطة hamdan102

انضم إلى المناقشة

يمكنك المشاركة الآن والتسجيل لاحقاً. إذا كان لديك حساب, سجل دخولك الآن لتقوم بالمشاركة من خلال حسابك.

زائر
أضف رد على هذا الموضوع...

برجاء الإنتباه

بإستخدامك للموقع فأنت تتعهد بالموافقة على هذه البنود: سياسة الخصوصية

Account

Navigation

البحث

إعداد إشعارات المتصفح الفورية

Chrome (Android)
  1. Tap the lock icon next to the address bar.
  2. Tap Permissions → Notifications.
  3. Adjust your preference.
Chrome (Desktop)
  1. Click the padlock icon in the address bar.
  2. Select Site settings.
  3. Find Notifications and adjust your preference.