الانتقال إلى المحتوى
View in the app

A better way to browse. Learn more.

مجموعة مستخدمي أوراكل العربية

A full-screen app on your home screen with push notifications, badges and more.

To install this app on iOS and iPadOS
  1. Tap the Share icon in Safari
  2. Scroll the menu and tap Add to Home Screen.
  3. Tap Add in the top-right corner.
To install this app on Android
  1. Tap the 3-dot menu (⋮) in the top-right corner of the browser.
  2. Tap Add to Home screen or Install app.
  3. Confirm by tapping Install.

مناقشة انشاء مشروع شركة طيران

Featured Replies

بتاريخ:

يا جماعة انا عاوز اعمل مشروع لشركة طيران انا اخدت فكرته من الموقع دا وعاوز اطبقها بس انا بقابل مشكلة في حاجات انا بطلب من الناس انها تشاركني الموضوع والغلط تقولي علية ونحل المشروع بالكامل من الاول الى الاخر من اول username لغاية ما نعمل كل الجداول بتاعتها

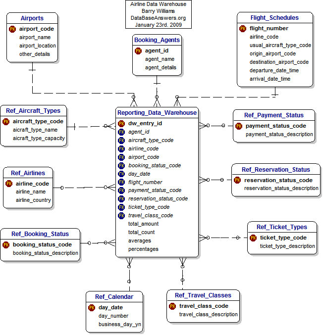
وانا هحط ال ERD بتاعتها مش هي اسمها كدا برضوا ولااية
يا ريت صحاب الخبرة يساعدوني ويشاركوني حتى نستطيع الفهم بالطريقة العملية
ونقول على المشاكل ونحلها


هنبدأ بعد ما تشوفو الملف المرفق

نعمل اليوزر الجديد .............. ياريت يا جماعة نشارك كلنا الراي واللي شايف حاجة غلط يقول عليها واللي شايف طريقة تانية لحل الموضوع يقول يا جماعة

CREATE USER masmas IDENTIFIED BY masmas



ومن ثم عملت
-----------------

GRANT DBA to masmas



ثم عملت connect
--------------------

conn masmas/masmas



وتم لدخول
--------------

ارجوا من الناس تساعدنا في الموضوع دا
وجزاكم الله خير ان شاء الله

post-90408-1247244351_thumb.jpg

بتاريخ:
  • كاتب الموضوع

هنبدأ نعمل الجداول وبصراحة انا عملت منها كلها بس بجد انا عندي مشاكل واجهتها ومش عارفلها حل يا ريت يا جماعة اللي شايف حاجة انها غلط يقول عليها من فضلكوا

الجدول الاول Airports

CREATE TABLE Airports
( airport_code		NUMBER(10),
  airport_name		VARCHAR(20)	NOT NULL,
  airport_location		VARCHAR2(30),
  other_details		VARCHAR2(40),
   CONSTRAINT Airports_airport_code_pk PRIMARY KEY (airport_code))



الجدول الثاني Booking_Agents

CREATE TABLE Booking_Agents
( agent_id		 	NUMBER (10)	NOT NULL,
  agent_name		VARCHAR2(20)	NOT NULL,
  agent_details		VARCHAR2(30),
   CONSTRAINT Booking_Agents_agent_id_pk PRIMARY KEY (agent_id))

بتاريخ:
  • كاتب الموضوع

الجدول الثالث Flight_Schedules

CREATE TABLE Flight_Schedules
( flight_number			NUMBER(10),
  airline_code			NUMBER(10)	NOT NULL,
  usual_aircraft_typ_code	NUMBER(10),
  origin_airport_code		NUMBER(10),
  destination_airport_code	NUMBER(10),
  departure_data_time		TIME	HH24:MI:SS AM,
  arrival_data_time		TIME	HH24:MI:SS AM,
    CONSTRAINT Flight_Schedules_flight_number_pk PRIMARY KEY (flight_number))



بس للاسف لقيت خطا طلعلي ومش عارف اعمل اية وهو كالاتي


ERROR at line 2 :
ORA-00922: missing or invalid option



الجدول الرابع Ref_Payment_Status

CREATE TABLE Ref_Payment_Status
( payment_status_code	NUMBER(10),
  payment_status_description	VARCHAR2(20),
    CONSTRAINT Ref_P_payment_code_pk PRIMARY KEY (payment_status_code))



وتم انشاؤه


الجدول الخامس Ref_Reservation_Status

CREATE TABLE Ref_Reservation_Status
( reservation_status_code	NUMBER(10),
  reservation_status_description	VARCHER2(20),
   CONSTRAINT Ref_R_reservation_code_pk PRIMARY KEY (reservation_status_code))



وتم انشاؤه

الجدول السادس Ref_Ticket_Types

CREATE TABLE Ref_Ticket_Types
( ticket_type_code		NUMBER(10),
  ticket_type_description	VARCHAR2(20),
    CONSTRAINT Ref_Ticket_Types_ticket_type_code_pk PRIMARY KEY (ticket_type_code))



وتم انشاؤه


الجدول السابع Ref_Travel_Classes


CREATE TABLE Ref_Travel_Classes
( travel_class_code		NUMBER(10),
  travel_class_description	VARCHAR2(20),
   CONSTRAINT Ref_Travel_Classes_travel_class_code_pk PRIMARY KEY (travel_class_code))



تم انشاؤه

الجدول الثامن Ref_Calendar

CREATE TABLE Ref_Calendar
( day_date		date	DD "of" MONTH,
  day_number	date	ddspth,
  business_day_yn,
  CONSTRAINT Ref_Calendar_day_date_pk PRAIMARY KEY (day_date))



وطبعا طبعا في حاجة غلط لاني انا مش عارفاعملها ازاي ياريت حد يقولي على الموضوع ويشرحلي الصح ويكتب الحل الصحيح
وكان في ERORR



error at line 2 :
ORA-00922 : missing or invalid option


ياريت يا جماعة انا مش فاهم بصراحة موضوع الوقت والتاريخ لما اجي احطهم في الجدول باي طريقة ممكن يكون الموضوع دا مهم للاستفادة منه يا جماعة

الجدول التاسع Ref_Aircraft_Types

CREATE TEABLE Ref_Aircraft_Types
( aircraft_type_code		NUMBER(10),
  aircraft_type_name		VARCHAR2(20),
  aircraft_type_capacity	VARCHAR2(20),
    CONSTRAINT Ref_Aircraft_types_aircraft_type_code_pk PRAIMARY KEY (aircraft_type_code))



وللاسف برضوا طلعلي ERORR



error at line 1 :
ORA-00901 : invalied CREATE command


الجدول العاشر Ref_Airlines

CREATE TEABLE Ref_Airlines
( airlines_code		NUMBER(10),
  airlines_name		VARCHAR2(20),
  airlines_country		VARCHAR2(20),
    CONSTRAINT Ref_A_airlines_code_pk PRAIMARY KEY (airlines_code))



برضوا اداني غلط


error at line 1 :
ORA-00901 : invalied CREATE command



يا جماعة ممكن حد يرد عليا في الموضوع دا والكلام دا اية صح ولا غلط

في عندي برضوا شوية اسئلة
س / هل هناك عدد معين لليوزر الواحد من الجداول لعمل craete لها ولاغير محدد علشان انا ظهرلي الايرور invalied CREATE command ولا في حاجة ممكن اكتبها للموضوع دا
س/ لو ممكن اعرف اية معنى ال ERORRاللي طلعلي دا
invalied CREATE command
missing or invalid option

عندي مشكلة تانية
انا حاولت اعمل اي جدول تاني عادي وسميتة emp ولقيتة تم انشاؤه وتمام رغم ان الERORR "invalied CREATE command" ولقيتة بيكريت جدول عادي وبعدين عملت drop للجدول تاني وقالي انة اتمسح ولكن لما استعلمت بـ select عادي عن الجداول لقيت ان الجدول اللي اسمة empاتمسح بس في جدول تاني باسم طويل وغريب وبحاول امسحة ولكن لافائدة ممكن حد يقلي اية الحل اعمل اية
وهمل على صورة PrtSc ليها علشان تعرفوا اكتر

يا جماعة انا عملت الجدول الكبير دا برضوا ممكن تشوفوا الكود بتاعة صح ولا اية

جدول Reporting_Data_Warehouse

CREATE TABLE Reporting_Data_Warehouse
( dw_entry_id		NUMBER(10),
  agent_id			NUMBER(10),
  aircraft_type_code		NUMBER(10),
  airline_code		NUMBER(10),
  airport_code		NUMBER(10),
  booking_status_code	NUMBER(10),
  day_date			NUMBER(10),
  flight_number		NUMBER(10),
  payment_status_code	NUMBER(10),
  reservation_status_code	NUMBER(10),
  ticket_type_code		NUMBER(10),
  travel_class_code		NUMBER(10),
  total_amount		NUMBER(10.2),
  total_count		NUMBER(10),
  averages			NUMBER(10),
  percentages		NUMBER(10),
CONSTRAINT Reporting_Data_Warehouse_dw_entry_id_pk PRAIMARY KEY (dw_entry_id)
CONSTRAINT Reporting_Data_Warehouse_agent_id_fk 		FOREIGN KEY (agent_id) 		REFERENCES Booking_Agents (agent_id)
CONSTRAINT Reporting_Data_Warehouse_aircraft_type_code_fk 	FOREIGN KEY (aircraft_type_code) 	REFERENCES Ref_Aircraft_types (aircraft_type_code)
CONSTRAINT Reporting_Data_Warehouse_airline_code_fk 		FOREIGN KEY (airline_code) 		REFERENCES Ref_Airlines (airline_code)
CONSTRAINT Reporting_Data_Warehouse_airport_code_fk 		FOREIGN KEY (airport_code) 		REFERENCES Airports (airport_code)
CONSTRAINT Reporting_Data_Warehouse_booking_status_code_fk 	FOREIGN KEY (booking_status_code) 	REFERENCES Ref_Booking_status (booking_status_code)
CONSTRAINT Reporting_Data_Warehouse_day_date_fk 		FOREIGN KEY (day_date) 		REFERENCES Ref_Calendar (day_date)
CONSTRAINT Reporting_Data_Warehouse_flight_number_fk 		FOREIGN KEY (flight_number) 		REFERENCES Flight_Schedules (flight_number)
CONSTRAINT Reporting_Data_Warehouse_payment_status_code_fk 	FOREIGN KEY (payment_status_code) 	REFERENCES Ref_payment_status (payment_status_code)
CONSTRAINT Reporting_Data_Warehouse_reservation_status_code_fk 	FOREIGN KEY (reservation_status_code) 	REFERENCES Ref_Reservation_status (reservation_status_code)
CONSTRAINT Reporting_Data_Warehouse_ticket_type_code_fk 	FOREIGN KEY (ticket_type_code) 	REFERENCES Ref_Ticket_types (ticket_type_code)
CONSTRAINT Reporting_Data_Warehouse_travel_class_code_fk 	FOREIGN KEY (travel_class_code) 	REFERENCES Ref_Travel_Classes (travel_class_code))))



بس بصراحة انا معملتش الكود دا على ال SQLPLUSE لاني كل ما اجي اعمله علية الاقية يطلع ال ERORR شوفولي الكود دا وقولولي صح ولا غلط ولو غلط اية الحل

اتمنى اني الاقي ردووود مفيدة وان نحصل جميعا على مناقشة واستفادة من الموضوع دا ومن الخبرات الموجودة هنا
انا مستني الردود
شكرا

بتاريخ:

السلام عليكم ورحمة الله وبركاته

حياك الله اخي

بالنسبة للجدول ده

CREATE TABLE Booking_Agents
( agent_id NUMBER (10) NOT NULL,
agent_name VARCHAR2(20) NOT NULL,
agent_details VARCHAR2(30),
CONSTRAINT Booking_Agents_agent_id_pk PRIMARY KEY (agent_id))

انت عامل اول عمود not null

وبعدين عملته primary key

يبقي مكنش ليها لازمة انك تعمله not null لان الprimary key اساسا من ضمن خصائصه انه not null

يعني التصحيح

CREATE TABLE Booking_Agents
( agent_id NUMBER (10) ,
agent_name VARCHAR2(20) NOT NULL,
agent_details VARCHAR2(30),
CONSTRAINT Booking_Agents_agent_id_pk PRIMARY KEY (agent_id))
وبالنسبة لاسم الكونسترانت كبير جدااااااااااا ليه كده حاول بقدر الامكان يكون اسم بسيط وصغير مثل cons1 او اي شيء يدل عليه

وهذا ما اعرفه

وانا متابع معاك في الاجابة

وفققك الله

بتاريخ:

CREATE TEABLE Ref_Aircraft_Types
( aircraft_type_code NUMBER(10),
aircraft_type_name VARCHAR2(20),
aircraft_type_capacity VARCHAR2(20),
CONSTRAINT Ref_Aircraft_types_aircraft_type_code_pk PRAIMARY KEY (aircraft_type_code))


كلمة table انت كاتبها خطا

ده الصح

CREATE TABLE Ref_Aircraft_Types
( aircraft_type_code NUMBER(10),
aircraft_type_name VARCHAR2(20),
aircraft_type_capacity VARCHAR2(20),
CONSTRAINT Ref_Aircraft_types_aircraft_type_code_pk PRAIMARY KEY (aircraft_type_code))

بتاريخ:

CREATE TABLE Flight_Schedules
( flight_number NUMBER(10),
airline_code NUMBER(10) NOT NULL,
usual_aircraft_typ_code NUMBER(10),
origin_airport_code NUMBER(10),
destination_airport_code NUMBER(10),
departure_data_time TIME HH24:MI:SS AM,
arrival_data_time TIME HH24:MI:SS AM,
CONSTRAINT Flight_Schedules_flight_number_pk PRIMARY KEY (flight_number))

اعتقد انها كلمة number في العمود الثاني لانها مكتوبة مرتين ورا بعض
والله اعلم
والبنسبة لديت برضه تكرار كلمة date

CREATE TABLE Ref_Calendar
( day_date date DD "of" MONTH,
day_number date ddspth,
business_day_yn,
CONSTRAINT Ref_Calendar_day_date_pk PRAIMARY KEY (day_date))

ومعرفش اجابتها بصراحة ديت
بس هو ده الغلط

بتاريخ:

هو انت بتقوم بعمل نقل للاكواد من مكان تاني ولا حاجة

لان نفس المشكلة عندك

كلمة table انت كاتبها غلط في الاكواد ديت

صلحها وهتلاقي كل شيء ماشي معاك حلاوة ان شاء الله

واي خدمة

بتاريخ:

السلام عليكم ورحمة الله

بالاضافة الى ملاحظات الأخوه الاعضاء من حيث الالتزام بصحة كتابة اوامر انشاء الجداول
يفضل ان تستخدم احد البرامج المساعدة فى انشاء الجداول والعلاقات بينها
وهى موجودة فى قسم البرامج المساعدة منها ال power designer - sql developer

create table Airports  (
  airport_code       NUMBER(10)                      not null,
  airport_name       VARCHAR2(20),
  airport_location   VARCHAR2(20),
  other_details      VARCHAR2(40),
  constraint PK_AIRPORTS primary key (airport_code)
);

create table Booking_Agents  (
  agent_id           NUMBER(10)                      not null,
  agent_name         VARCHAR2(20),
  agent_details      VARCHAR2(30),
  constraint PK_BOOKING_AGENTS primary key (agent_id)
);

create table Flight_Schedules  (
  flight_number      NUMBER(10)                      not null,
  airline_code       NUMBER(10),
  usual_aircraft_typ_code NUMBER(10),
  origin_airport_code NUMBER(10),
  destination_airport_code NUMBER(10),
  departure_data_time TIMESTAMP,
  arrival_data_time  TIMESTAMP,
  constraint PK_FLIGHT_SCHEDULES primary key (flight_number)
);

create table Ref_Aircraft_Types  (
  aircraft_type_code NUMBER(10)                      not null,
  aircraft_type_name VARCHAR2(20),
  aircraft_type_capacity VARCHAR2(20),
  constraint PK_REF_AIRCRAFT_TYPES primary key (aircraft_type_code)
);

create table Ref_Airlines  (
  airlines_code      NUMBER(10)                      not null,
  airlines_name      VARCHAR2(20),
  airlines_country   VARCHAR2(20),
  constraint PK_REF_AIRLINES primary key (airlines_code)
);

create table Ref_BOOKING_STATUS  (
  booking_status_code NUMBER(10)                      not null,
  bookimg_status_desription VARCHAR2(20),
  constraint PK_REF_BOOKING_STATUS primary key (booking_status_code)
);

create table Ref_Calendar  (
  day_date           date                            not null,
  day_number         NUMBER(10),
  business_day_yn    NUMBER(10),
  constraint PK_REF_CALENDAR primary key (day_date)
);

create table Ref_Payment_Status  (
  payment_status_code NUMBER(10)                      not null,
  payment_status_description VARCHAR2(20),
  constraint PK_REF_PAYMENT_STATUS primary key (payment_status_code)
);

create table Ref_Reservation_Status  (
  reservation_status_code NUMBER(10)                      not null,
  reservation_status_description VARCHAR2(20),
  constraint PK_REF_RESERVATION_STATUS primary key (reservation_status_code)
);

create table Ref_Ticket_Types  (
  ticket_type_code   NUMBER(10)                      not null,
  ticket_type_description VARCHAR2(20),
  constraint PK_REF_TICKET_TYPES primary key (ticket_type_code)
);

create table Ref_Travel_Classes  (
  travel_class_code  NUMBER(10)                      not null,
  travel_class_description VARCHAR2(20),
  constraint PK_REF_TRAVEL_CLASSES primary key (travel_class_code)
);

create table Reporting_Data_Warehouse  (
  dw_entry_id        NUMBER(10)                      not null,
  agent_id           NUMBER(10)                      not null,
  aircraft_type_code NUMBER(10)                      not null,
  airlines_code      NUMBER(10),
  airport_code       NUMBER(10)                      not null,
  booking_status_code NUMBER(10),
  day_date           date,
  flight_number      NUMBER(10)                      not null,
  payment_status_code NUMBER(10),
  reservation_status_code NUMBER(10),
  Ref_ticket_type_code NUMBER(10),
  travel_class_code  NUMBER(10),
  total_amount       NUMBER(10,2),
  total_count        NUMBER(10),
  averages           NUMBER(10),
  percentages        NUMBER(10),
  constraint PK_REPORTING_DATA_WAREHOUSE primary key (dw_entry_id)
);

alter table Reporting_Data_Warehouse
  add constraint FK_REPORTIN_REFERENCE_BOOKING_ foreign key (agent_id)
     references Booking_Agents (agent_id);

alter table Reporting_Data_Warehouse
  add constraint FK_REPORTIN_REFERENCE_REF_TICK foreign key (Ref_ticket_type_code)
     references Ref_Ticket_Types (ticket_type_code);

alter table Reporting_Data_Warehouse
  add constraint FK_REPORTIN_REFERENCE_REF_TRAV foreign key (travel_class_code)
     references Ref_Travel_Classes (travel_class_code);

alter table Reporting_Data_Warehouse
  add constraint FK_REPORTIN_REFERENCE_REF_AIRC foreign key (aircraft_type_code)
     references Ref_Aircraft_Types (aircraft_type_code);

alter table Reporting_Data_Warehouse
  add constraint FK_REPORTIN_REFERENCE_REF_AIRL foreign key (airlines_code)
     references Ref_Airlines (airlines_code);

alter table Reporting_Data_Warehouse
  add constraint FK_REPORTIN_REFERENCE_AIRPORTS foreign key (airport_code)
     references Airports (airport_code);

alter table Reporting_Data_Warehouse
  add constraint FK_REPORTIN_REFERENCE_REF_BOOK foreign key (booking_status_code)
     references Ref_BOOKING_STATUS (booking_status_code);

alter table Reporting_Data_Warehouse
  add constraint FK_REPORTIN_REFERENCE_REF_CALE foreign key (day_date)
     references Ref_Calendar (day_date);

alter table Reporting_Data_Warehouse
  add constraint FK_REPORTIN_REFERENCE_FLIGHT_S foreign key (flight_number)
     references Flight_Schedules (flight_number);

alter table Reporting_Data_Warehouse
  add constraint FK_REPORTIN_REFERENCE_REF_PAYM foreign key (payment_status_code)
     references Ref_Payment_Status (payment_status_code);

alter table Reporting_Data_Warehouse
  add constraint FK_REPORTIN_REFERENCE_REF_RESE foreign key (reservation_status_code)
     references Ref_Reservation_Status (reservation_status_code);

بتاريخ:
  • كاتب الموضوع

اولا شكرا يا hima123 باشاااا بجد انا متشكر ليك جدا على المعلومات دي وعلى مشاركتك ليا بجد
ولو في اي اضافة يا ريت تقولي وشوف الحاجت الباقية لو عرفتها برضوا قولي عليها

وثانيا انا كنت كاتب الاكواد بس برة وانا شغال على notepad بس علشان تكون عندي محفوظة بس اخدتها نسخ منها على الموقع مش اكتر وربنا يجزاك كل خير

وشكرا جزيلا للاستاذ Amgad على النصيحة بس انا بحاول اعمل الكود بايدي الاول انا عاوز افهم طريقتة علشان لما اغلط ولاقي الحل الصحيح بعد كدا افهم اكتر وهتثبت في دماغي وان شاء الله هبقى استعمل البرامج المساعدة بس مش دلوقتي وياريت حضرتك ترد على الاسئلة الي انا واقف قدامها وخصوصا الاسئلة اللي الزملاء مردوش عليها من فضلك

بجد انا محتاج مساعدتكم في حل الموضوع دا علشان اقدر افهم الموضوع كويس

ياريت كل الزملاء الخبرة يساعدوني ويدوني رايهم وحلهم عن الموضوع دا بجد وربنا يكرم الجميع


طبعا انتو شايفين الحل والمشاركات ويارب تساعدوني في اللي ماجليش بية حل واللي عندة معلومة خاصة بالموضوع برضوا يساعدنا
ودي الجاول اللي فيها مشكلة لسة برضوا
1- TABLE Flight_Schedules
2- Ref_Calendar
3- Reporting_Data_Warehouse

وبرضوا عندي الاسئلة اللي محدش رد عليا فيها وهي :

س / هل هناك عدد معين لليوزر الواحد من الجداول لعمل craete لها ولاغير محدد علشان انا ظهرلي الايرور invalied CREATE command ولا في حاجة ممكن اكتبها للموضوع دا
س/ لو ممكن اعرف اية معنى ال ERORRاللي طلعلي دا

1- invalied CREATE command
لو ممكن اعرف معناه اية اية الغلط اليل انا عملتة في الانشاء ؟؟ وبيطلع اسم الايرور دا امتى ؟؟
2- missing or invalid option
لو ممكن اعرف معناه اية اية الغلط اليل انا عملتة في الانشاء ؟؟ وبيطلع اسم الايرور دا امتى ؟؟

وعندي المشكلة التانية مهمة جدااا ياريت اعرف اية الموضوع
انا حاولت اعمل اي جدول تاني عادي وسميتة emp ولقيتة تم انشاؤه وتمام رغم ان الERORR "invalied CREATE command" ولقيتة بيكريت جدول عادي وبعدين عملت drop للجدول تاني وقالي انة اتمسح ولكن لما استعلمت بـ select عادي عن الجداول لقيت ان الجدول اللي اسمة empاتمسح بس في جدول تاني باسم طويل وغريب وبحاول امسحة ولكن لافائدة ممكن حد يقلي اية الحل اعمل اية



شكرا على مساعدة الاخوة الزملاء اللي ردو عليا بمعلوماتهم
وارجوا من الزملاء ذوي الخبرة ان يفيدوني وغيري بالرد على اسئلتي واضافتي باي جديد للاستفادة

بتاريخ:
  • كاتب الموضوع

مش معقول بجد مفيش حد عاوز يفيدني في الموضوع دا

انا محتاج ردود ومساعدة من ذوي الخبرة

بتاريخ:
  • كاتب الموضوع

مش لاقي حد يقدر يفيدني في المجموعة دي كلها ولم اجد حلا للمشاكل اللتي تواجهني

اين خبرات الموقع وناسهاااااااااااااا

انضم إلى المناقشة

يمكنك المشاركة الآن والتسجيل لاحقاً. إذا كان لديك حساب, سجل دخولك الآن لتقوم بالمشاركة من خلال حسابك.

زائر
أضف رد على هذا الموضوع...

برجاء الإنتباه

بإستخدامك للموقع فأنت تتعهد بالموافقة على هذه البنود: سياسة الخصوصية

Account

Navigation

البحث

إعداد إشعارات المتصفح الفورية

Chrome (Android)
  1. Tap the lock icon next to the address bar.
  2. Tap Permissions → Notifications.
  3. Adjust your preference.
Chrome (Desktop)
  1. Click the padlock icon in the address bar.
  2. Select Site settings.
  3. Find Notifications and adjust your preference.